ORIGINAL RESEARCH article
Front. Digit. Health
Sec. Health Communications and Behavior Change
The Evaluation of Tooth Whitening from a Perspective of Artificial Intelligence: A Comparative Analytical Study
Provisionally accepted- The University of Jordan, Aljubeiha, Jordan
Select one of your emails
You have multiple emails registered with Frontiers:
Notify me on publication
Please enter your email address:
If you already have an account, please login
You don't have a Frontiers account ? You can register here
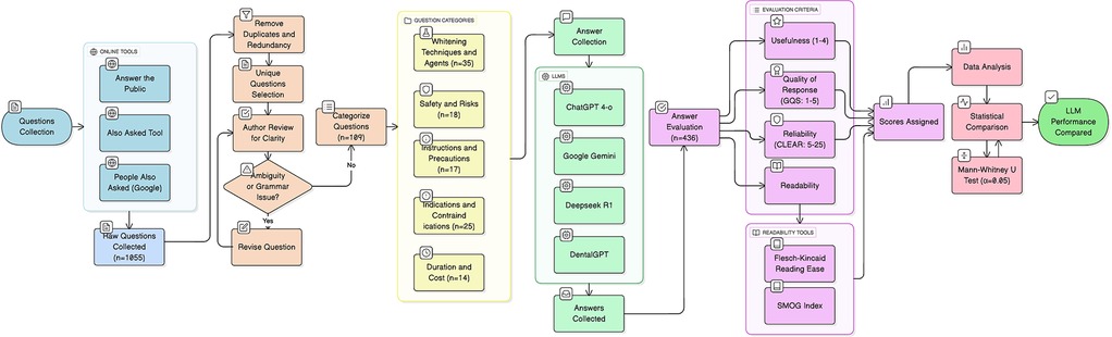
Background: Artificial intelligence (AI) chatbots are increasingly consulted for dental aesthetics information. This study evaluated the performance of multiple large language models (LLMs) in answering patient questions about tooth whitening. Methods: 109 patient-derived questions, categorized into five clinical domains, were submitted to four LLMs: ChatGPT-4o, Google Gemini, DeepSeek R1, and DentalGPT. Two calibrated specialists evaluated responses for usefulness, quality (Global Quality Scale), reliability (CLEAR tool), and readability (Flesch-Kincaid Reading Ease, SMOG index). Results: The models generated consistently high-quality information. Most responses (68%) were "very useful" (mean score: 1.24±0.3). Quality (mean GQS: 3.9±2.0) and reliability (mean CLEAR: 22.5±2.4) were high, with no significant differences between models or domains (p>0.05). However, readability was a major limitation, with a mean FRE score of 36.3 ("difficult" level) and a SMOG index of 11.0, requiring a high school reading level. Conclusions: Contemporary LLMs provide useful and reliable information on tooth whitening but deliver it at a reading level incompatible with average patient health literacy. To be effective patient education adjuncts, future AI development must prioritize readability simplification alongside informational accuracy.
Keywords: Tooth, Whitening, Bleaching, AI, Large language models, Patient Education
Received: 23 Sep 2025; Accepted: 07 Nov 2025.
Copyright: © 2025 Al-Hadad, Alrabadi, Saadeh, Alrabadi and Hassona. This is an open-access article distributed under the terms of the Creative Commons Attribution License (CC BY). The use, distribution or reproduction in other forums is permitted, provided the original author(s) or licensor are credited and that the original publication in this journal is cited, in accordance with accepted academic practice. No use, distribution or reproduction is permitted which does not comply with these terms.
* Correspondence: Yazan Hassona, yazan_hasoneh@yahoo.com
Disclaimer: All claims expressed in this article are solely those of the authors and do not necessarily represent those of their affiliated organizations, or those of the publisher, the editors and the reviewers. Any product that may be evaluated in this article or claim that may be made by its manufacturer is not guaranteed or endorsed by the publisher.
