ORIGINAL RESEARCH article
Front. Artif. Intell.
Sec. Machine Learning and Artificial Intelligence
This article is part of the Research TopicGraph-Based Retrieval-Augmented Generation (Rag) SystemsView all articles
Advancing Engineering Research through Context-Aware and Knowledge Graph–Based Retrieval-Augmented Generation
Provisionally accepted- Black & Veatch, Kansas City, United States
Select one of your emails
You have multiple emails registered with Frontiers:
Notify me on publication
Please enter your email address:
If you already have an account, please login
You don't have a Frontiers account ? You can register here
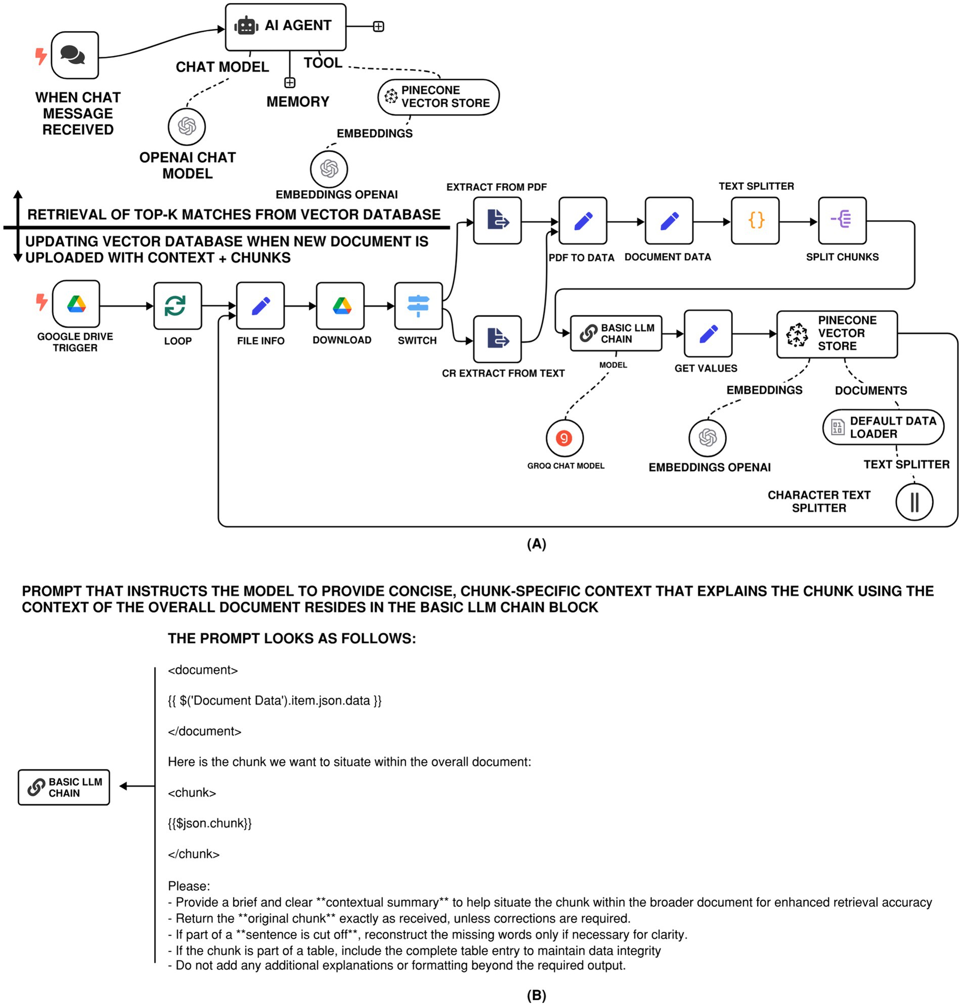
Large language models (LLMs) are powerful in language understanding and generation but frequently fall short of technical accuracy when they are applied to engineering code, standards, and design documents. To mitigate this, we are seeing the emergence of Retrieval-Augmented Generation (RAG) models that ground outputs of LLMs with information from external trustworthy resources, increasing the factual consistency. However, traditional RAG techniques are limited in the treatment of isolated information (limited to the amount of information in a fixed size chunk) and are deemed ill-equipped to traverse semantically linked technical information. This paper introduces a collection of new and highly deployable RAG-LLMs built based on the n8n automation system and specifically designed for engineering domains. Framework effectiveness was tested on a set of prompts developed with the help of practicing electrical engineering professionals and should be read in the framework's lens for the interpretation tasks - national codes, technical standards, and design standards. To mitigate the shortcomings of the conventional retrieval-based chunking methods, a contextual RAG-based approach is employed to align the retrieved content with the query context to improve relevance. Moreover, RAG is adopted to structure knowledge graph retrieval, which can retrieve densely linked con-cepts from multiple knowledge graphs, promotes more profound semantic understanding in complex technical domains. The paper describes the relative benefits of these im-provements, points to practical deployment issues, strengths and weaknesses. All the n8n workflows employed in this study are made available as supplementary materials to facilitate reproducibility and sharing to engineering researcher community and practition-ers.
Keywords: Context-Aware Information Retrieval, RAG architectures, Engineering designautomation, Knowledge graphs, LLM and intelligence
Received: 01 Sep 2025; Accepted: 28 Oct 2025.
Copyright: © 2025 Ghosh and Mittal. This is an open-access article distributed under the terms of the Creative Commons Attribution License (CC BY). The use, distribution or reproduction in other forums is permitted, provided the original author(s) or licensor are credited and that the original publication in this journal is cited, in accordance with accepted academic practice. No use, distribution or reproduction is permitted which does not comply with these terms.
* Correspondence: Soham Ghosh, sghosh27@ieee.org
Disclaimer: All claims expressed in this article are solely those of the authors and do not necessarily represent those of their affiliated organizations, or those of the publisher, the editors and the reviewers. Any product that may be evaluated in this article or claim that may be made by its manufacturer is not guaranteed or endorsed by the publisher.
