Your new experience awaits. Try the new design now and help us make it even better

ORIGINAL RESEARCH article

Front. Artif. Intell., 20 October 2025

Sec. Machine Learning and Artificial Intelligence

Volume 8 - 2025 | https://doi.org/10.3389/frai.2025.1667167

A dynamic multitask evolutionary algorithm for high-dimensional feature selection based on multi-indicator task construction and elite competition learning

Jinxin TieJinxin Tie1Chunfang YanChunfang Yan1Maosong LiMaosong Li2Jianqiang GongJianqiang Gong1Yujie WuYujie Wu1Hailin FangHailin Fang1Meng LiMeng Li3Weiwei Zhang
Weiwei Zhang4*Jie Li
Jie Li1*
  • 1Ningbo Cigarette Factory, China Tobacco Zhejiang Industrial Co., Ltd., Ningbo, China
  • 2Technology Center, China Tobacco Zhejiang Industrial Co., Ltd., Hangzhou, China
  • 3College of Tobacco Science and Engineering, Zhengzhou University of Light Industry, Zhengzhou, China
  • 4College of Computer Science and Technology, Zhengzhou University of Light Industry, Zhengzhou, China

High-dimensional data often contain noisy and redundant features, posing challenges for accurate and efficient feature selection. To address this, a dynamic multitask learning framework is proposed, which integrates competitive learning and knowledge transfer within an evolutionary optimization setting. The framework begins by generating two complementary tasks through a multi-criteria strategy that combines multiple feature relevance indicators, ensuring both global comprehensiveness and local focus. These tasks are optimized in parallel using a competitive particle swarm optimization algorithm enhanced with hierarchical elite learning, where each particle learns from both winners and elite individuals to avoid premature convergence. To further improve optimization efficiency and diversity, a probabilistic elite-based knowledge transfer mechanism is introduced, allowing particles to selectively learn from elite solutions across tasks. Experimental results on 13 high-dimensional benchmark datasets demonstrate that the proposed algorithm achieves superior classification accuracy with fewer selected features compared to several state-of-the-art methods. Across 13 benchmarks, the proposed method achieves the highest accuracy on 11 out of 13 datasets and the fewest features on eight out of 13, with an average accuracy of 87.24% and an average dimensionality reduction of 96.2% (median 200 selected features), clearly validating its effectiveness in balancing exploration, exploitation, and knowledge sharing for robust feature selection.

1 Introduction

Feature selection has long been recognized as a critical step in machine learning and data mining, particularly when dealing with high-dimensional datasets. By identifying the most informative and non-redundant subset of features, feature selection not only improves model performance and interpretability but also significantly reduces computational costs. However, in high-dimensional spaces, the feature selection process becomes increasingly challenging due to the curse of dimensionality, feature redundancy, and complex interactions among variables.

Existing feature selection methods are broadly categorized into filter-based and wrapper-based approaches based on whether they rely on classifiers for subset evaluation. Filter methods assess features independently of any learning model, offering high efficiency and scalability, making them suitable for large-scale datasets (Kamalov et al., 2025). Despite these advantages, their inability to consider interactions with learning algorithms often limits their performance in downstream classification tasks. In contrast, wrapper methods evaluate feature subsets by training predictive models, leading to better classification accuracy but incurring high computational costs, especially in high-dimensional settings (Sadeghian et al., 2025).

Swarm intelligence algorithms, such as particle swarm optimization (PSO) and competitive swarm optimizer (CSO), have demonstrated strong potential in handling complex feature selection tasks (Huda and Banka, 2019; Tran et al., 2019; Swesi and Bakar, 2019; Song et al., 2021; Too et al., 2019). These methods mimic social behaviors to search for optimal feature subsets by balancing exploration and exploitation. However, standard PSO- and CSO-based algorithms often face issues such as slow convergence or premature stagnation when applied to datasets with thousands of features (Ding et al., 2020; Tran et al., 2018; Pichai et al., 2020; Li et al., 2023). To address these challenges, recent studies have turned to Evolutionary Multitasking (EMT), which leverages the latent synergy among multiple tasks to accelerate search efficiency and improve generalization performance (Chen et al., 2020; Chen et al., 2021; Li et al., 2023). However, most existing EMT-based feature selection methods still rely on fixed task definitions and lack adaptive mechanisms to dynamically construct tasks, evaluate task relevance, and selectively transfer knowledge. As a result, they are prone to negative transfer and limited scalability when applied to ultra-high-dimensional problems. Moreover, they rarely incorporate explicit competition mechanisms to maintain population diversity, which increases the risk of premature convergence.

To address these challenges, a novel dual-task multitask learning with competitive elites (DMLC-MTO) framework is proposed for high-dimensional feature selection. The core idea is to co-optimize a global task that retains the full feature space and an auxiliary task that operates on a reduced subset of features generated by multi-indicator integration. The optimization is driven by a competitive particle swarm mechanism with hierarchical elite learning and inter-task knowledge transfer. This approach aims to balance global exploration and local exploitation while leveraging the shared knowledge across tasks to escape local optima and boost search efficiency. The main contributions of this work are summarized as follows:

1. A novel Dual-Task Evolutionary Multitasking Optimization (DMLC-MTO) framework is proposed. It balances global exploration and local exploitation to address redundant features and improve search efficiency in high-dimensional spaces.

2. A dynamic multi-indicator evaluation strategy is introduced for auxiliary task construction. It combines Relief-F and Fisher Score with adaptive thresholding to resolve indicator conflicts and select informative features.

3. A hierarchical elite-driven competitive optimization mechanism is designed. It enables intra- and inter-task knowledge transfer to enhance convergence stability and solution quality.

The remainder of this paper is organized as follows. Section 2 reviews related work on high-dimensional feature selection and multi-task optimization. Section 3 introduces the proposed dynamic multitask learning framework, including the task generation strategy, competitive particle swarm optimization with hierarchical elite learning, and the knowledge transfer mechanism. Section 4 presents experimental results and analysis on benchmark datasets. Finally, Section 5 concludes the paper and discusses future research directions.

2 Related work

2.1 Problem formulation

Feature selection aims to identify a subset of informative features from a high-dimensional feature space while removing redundant or irrelevant ones. Formally, given a dataset D { ( x i , y i ) } , i = 1 , , n , where x i d is a feature vector and y i is the corresponding label, the objective is to find a binary selection vector z { 0 , 1 } d such that the selected subset S = { j z j = 1 } maximizes model performance with minimal feature count. This problem is inherently combinatorial and becomes more challenging as dimensionality increases, especially when feature relevance is sparse or context-dependent.

Due to the exponential number of possible feature subsets, feature selection is considered an NP-hard problem. In high-dimensional scenarios, especially when the number of features greatly exceeds the number of samples, the presence of redundant, noisy, or irrelevant features can severely degrade model performance and increase computational cost. Therefore, effective feature selection is critical for improving model generalization, enhancing interpretability, and reducing overfitting risks in complex learning tasks.

2.2 Related work

Over the past decades, numerous FS algorithms have been developed, which can be broadly categorized into filter, wrapper, and evolutionary-based methods.

Filter methods select features based on their intrinsic properties such as correlation, information entropy, or discriminative power, independent of any classifier. Common approaches include correlation-based feature selection (CFS) (Hall, 1999), mutual information (Vergara and Estévez, 2014), and Gini Index (Solorio et al., 2020). Relief-F (Kononenko, 1994), one of the earliest and most influential methods, ranks features by assessing how well they distinguish between instances of different classes. It demonstrates strong robustness to noise and applicability across different learning models. To alleviate feature redundancy, CFS (Hall, 1999) evaluates feature subsets by considering both individual relevance and pairwise correlations. The fast correlation-based filter (FCBF) (Senliol et al., 2008) further improves efficiency by rapidly removing redundant features based on entropy-based measures. In more complex scenarios involving mixed-type data, hybrid methods such as SFSDFC (Yan et al., 2021) and UFS (Solorio et al., 2024) have been proposed to integrate density-based clustering and spectral analysis for robust feature evaluation. Nevertheless, filter methods often suffer from suboptimal feature subset selection due to the lack of interaction with model performance.

Wrapper methods evaluate subsets of features using specific learning algorithms, offering better performance in classification tasks. Sequential forward selection (Guan et al., 2004), sequential backward selection (SBS) (Fernández-Diego and González-Ladrón-de-Guevara, 2018), and recursive feature elimination (RFE) (Paul and Dupont, 2015) are classical examples. RFE, in particular, uses classifiers such as support vector machines to recursively remove the least important features, delivering high accuracy but with high computational cost. Hybrid and heuristic wrappers have emerged to improve efficiency, including mixed forward selection (MFS) (Tang and Mao, 2007), binomial cuckoo search (Pandey et al., 2020), and binary Jaya with TOPSIS decision logic (Chaudhuri and Sahu, 2021). Metaheuristic-based methods, such as Firefly Algorithm and Hyena Optimization (Lohitha and Pounambal, 2022), have also been used to balance search quality and complexity. Although wrapper methods provide better feature subsets, they often become infeasible on large-scale or high-dimensional data due to their high time complexity.

Evolutionary algorithm such as PSO and CSO have been widely adopted for feature selection due to their capability in handling large search spaces (Huda and Banka, 2019; Tran et al., 2019; Swesi and Bakar, 2019; Song et al., 2021; Too et al., 2019). PSO variants have been enhanced with rough sets (Huda and Banka, 2019), adaptive subpopulation strategies (Tran et al., 2019), and feature clustering (Swesi and Bakar, 2019). Meanwhile, CSO has been improved with binary encoding (Too et al., 2019), genetic operators (Ding et al., 2020), and chaotic functions (Pichai et al., 2020) to increase diversity and convergence speed. In addition, PSO and other metaheuristic-based algorithms have also shown strong adaptability in broader application domains, such as cloud resource forecasting (Salb et al., 2024), software defect prediction (Villoth et al., 2025), sentiment classification (Mladenovic et al., 2024), and intrusion detection in IoT systems (Dakic et al., 2024).

However, these methods still suffer from premature convergence and inefficient exploration in ultra-high-dimensional settings. As a response, evolutionary multitasking (EMT) strategies have been introduced to feature selection problems. Chen proposed multitask PSO methods (Chen et al., 2020; Chen et al., 2021) that convert high-dimensional feature selection into correlated subtasks and facilitate knowledge transfer between them. More recently, Li extended this idea by integrating filter-based indicators to generate diverse auxiliary tasks (Li et al., 2023), further improving optimization performance on high-dimensional datasets. However, most existing MTL or transfer-based FS methods still rely on fixed task definitions and lack adaptive mechanisms for dynamic task construction, relevance evaluation, and selective transfer.

In addition, few works consider integrating multiple evaluation criteria to construct feature relevance measures dynamically. The conflict between different indicators (e.g., Relief-F vs. Fisher Score) often leads to inconsistent selection results. Furthermore, evolutionary optimization in multitask FS scenarios still faces challenges such as inefficient exploration, insufficient exploitation of inter-task knowledge, and the risk of negative transfer.

Despite the progress made, several challenges in high-dimensional feature selection remain insufficiently addressed. These include how to construct auxiliary tasks in a data-driven manner using multiple relevance indicators, how to facilitate effective yet selective knowledge transfer between tasks, and how to improve search efficiency without compromising solution quality. This work explores these aspects by proposing a multitask optimization framework that incorporates multi-criteria based task construction, competitive learning with hierarchical elites and elite-based knowledge transfer strategy to enhance the feature selection process.

3 The proposed algorithm

3.1 Main framework of the proposed algorithm

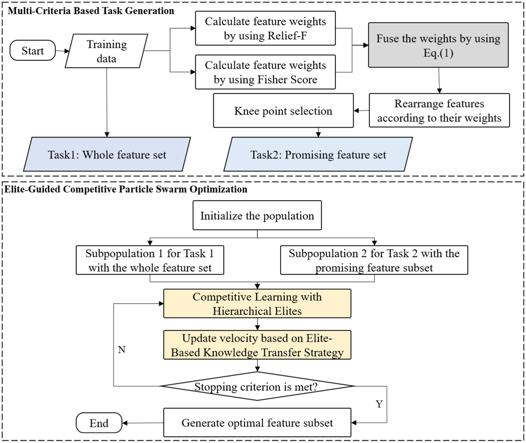
To address the challenges of high-dimensional feature selection, we propose a novel evolutionary multitasking optimization framework, DMLC-MTO (dynamic multitask learning via competitive elites) is proposed. The core idea is to jointly explore the global feature space and exploit locally informative subsets through a dual-task structure, enhanced by elite-guided search.

As illustrated in Figure 1, DMLC-MTO operates on two complementary tasks. The primary task performs global feature optimization in the full feature space, while the auxiliary task focuses on a reduced subspace constructed via a Multi-Criteria based Task Generation Strategy. This task division allows the algorithm to simultaneously capture broad feature relevance and fine-grained local discriminability.

Figure 1
Flowchart illustrating a two-part process. The first part,

Figure 1. The framework of the proposed DMLC-MTO.

Both tasks evolve independently through competitive particle swarm optimization but interact dynamically via an elite-based knowledge sharing mechanism. High-quality solutions from one task can influence the search direction of the other, enabling mutual reinforcement and improving convergence behavior. The overall workflow of DMLC-MTO is outlined in Algorithm 1.

ALGORITHM 1
Flowchart detailing a feature selection process: Start with a complete feature set and aim to output a selected subset. Steps include: generating tasks via a multi-criteria strategy; initializing populations for two tasks; evolving tasks using competitive learning with hierarchical elites and knowledge transfer until criteria are met; and finally, returning the best-performing subset.

ALGORITHM 1. DMLC-MTO optimization framework.

3.2 Multi-criteria based task generation strategy

In high-dimensional feature selection, designing an effective auxiliary task is a key challenge for multitask optimization. Naively increasing the number of tasks often leads to unnecessary computational overhead and increases the risk of negative transfer. To address this, DMLC-MTO adopts a two-task paradigm: the primary task operates on the full feature space to ensure global exploration, while the auxiliary task focuses on a compact subset of features to enable refined local optimization. A critical factor in the success of this paradigm is how the auxiliary feature subset is constructed.

Traditional evaluation methods, such as Relief-F and Fisher Score, offer different perspectives on feature importance. Relief-F emphasizes neighborhood-based instance discrimination, while Fisher Score captures between-class variance. However, these approaches often produce inconsistent feature rankings when used independently, particularly in high-dimensional settings where feature redundancy and noise are common. To mitigate these inconsistencies, this work proposes a Multi-Criteria Based Task Generation Strategy that integrates both metrics into a unified scoring framework.

As shown in Equation 1 the strategy begins by independently computing the importance weights of each feature using both Relief-F and Fisher Score. These two score vectors are then fused using a weighted linear combination.

w i = α w i RF + β w i FS     (1)

Where w i denotes the combined weight of the i-th feature, α and β control the relative contribution of each metric, allowing flexible adjustment based on data characteristics. This yields a comprehensive feature relevance score for each feature.

Instead of arbitrarily selecting a fixed number of features (e.g., top-k), the proposed strategy employs knee point detection to adaptively determine the weight threshold for feature selection, ensuring both focus and relevance. As illustrated in Figure 2, each feature’s score is first calculated and ranked in descending order. A curve is plotted based on these scores, and a straight line is drawn connecting the highest and lowest points. The feature corresponding to the maximum perpendicular distance between the curve and the line, which is the knee point and marked as the red point in Figure 2, is identified as the selection threshold. Features with scores above this threshold are considered the most significant and are subsequently selected for Task 2.

Figure 2
Diagram showing feature selection process. A series of features \(W_1, W_2, \ldots, W_n\) are weighted and ranked on a graph with feature weight on the y-axis and feature ranking on the x-axis. A curve illustrates the ranking process, leading to selected features \(F_1, F_3, F_{15}, \ldots, F_k\) for Task 2.

Figure 2. Feature score curve and knee point detection for adaptive thresholding.

This adaptive thresholding technique ensures that the selected features are statistically meaningful and tailored to the data distribution, avoiding arbitrary cutoffs and improving robustness. As a result, Task 2 is constructed using only the features above the knee point, while Task 1 retains the full feature set. This design ensures that the auxiliary task remains focused and efficient, while the primary task provides broader coverage, allowing the multitask optimization process to benefit from both global and fine-grained representations.

3.3 Elite-guided competitive particle swarm optimization

High-dimensional feature selection presents two key challenges for evolutionary algorithms: premature convergence and inefficient exploration. Standard PSO often struggles in such settings, especially when the feature space is sparse or the objective landscape is complex and multimodal. To overcome these limitations, the proposed DMLC-MTO framework incorporates an enhanced optimization strategy called elite-guided competitive PSO (EC-PSO), which integrates competitive learning with hierarchical elites and cross-task knowledge transfer.

3.3.1 Competitive learning with hierarchical elites

The EC-PSO builds upon the CSO, which introduces pairwise competitions among particles. As shown in Figure 3, in each generation, particles are randomly grouped into pairs. Within each pair, the particle with superior fitness is marked as the winner, and the other as the loser. The loser updates its velocity and position by learning from the winner and the population centroid, according to Equations 2, 3:

V L ( t + 1 ) = r 1 × V L ( t ) + r 2 × ( X W ( t ) X L ( t ) ) + φ × r 3 × ( X ¯ ( t ) X L ( t ) )     (2)
X L ( t + 1 ) = X L ( t ) + V L ( t + 1 )     (3)

where r1,r2,r3∈[0,1] are random coefficients, X W ( t ) is the winner’s position, X ¯ ( t ) is the average position of all particles, and V L ( t ) , X L ( t ) denote the velocity and position of the loser, respectively, φ controls the influence of X ¯ ( t ) . This formulation ensures convergence toward both local optima (through direct winner imitation) and the population mean (to maintain diversity).

Figure 3
Diagram illustrating a hierarchical structure of labeled data. The top cloud contains blue dots representing concepts. Below, clusters of circles represent paired elements labeled as

Figure 3. Competition among particles in classical CSO.

However, standard CSO lacks global guidance and can stagnate when the winner’s solution quality plateaus. To enhance the convergence performance in high-dimensional feature selection, DMLC-MTO incorporates an elite-driven competitive learning mechanism. As shown in Figure 4, in each optimization iteration, the algorithm identifies the top-K best-performing particles in each task to form a task-specific elite pool. After applying the pairwise competition strategy, each loser particle is given a probability 𝑃𝑘 to learn from a randomly selected particle in the elite pool instead of the winner in its own pair. This elite-level guidance introduces a long-term memory mechanism that directs losers toward globally promising solutions, helping the swarm avoid local stagnation.

Figure 4
Diagram of a competitive learning framework. On the left, an illustration labeled

Figure 4. Competitive learning with hierarchical elites.

3.3.2 Elite-based knowledge transfer strategy

In multitask optimization, knowledge transfer between tasks plays a vital role in improving overall search performance by sharing successful patterns. To this end, DMLC-MTO introduces a hierarchical elite-based transfer strategy. Specifically, for each loser particle, a random number is generated and compared with a predefined transfer probability 𝑃trans. If the transfer condition is satisfied, the particle is allowed to learn from elite solutions of another task, rather than only relying on intra-task updates.

Furthermore, within both intra-task and cross-task settings, the algorithm checks whether another random value exceeds the elite learning threshold 𝑃𝑘. If so, the particle learns from an elite particle; otherwise, it learns from the average position of all particles or elites in the corresponding task. The update strategy thus includes four distinct modes as Equations 47:

V L i ( t + 1 ) = r 1 × V L ( t ) + r 2 × ( X Erand task ( t ) X L i ( t ) ) + r 3 × ( X Erand ( t ) X L ( t ) )     (4)
V L i ( t + 1 ) = r 1 × V L ( t ) + r 2 × ( X W task ( t ) X L i ( t ) ) + r 3 × ( X wrand ( t ) X L ( t ) )     (5)
V L i ( t + 1 ) = r 1 × V L ( t ) + r 2 × ( X Erand task ( t ) X L i ( t ) ) + φ × r 3 × ( X ¯ E task ( t ) X L ( t ) )     (6)
V L i ( t + 1 ) = r 1 × V L ( t ) + r 2 × ( X W task ( t ) X L i ( t ) ) + φ × r 3 × ( X ¯ ( t ) X L ( t ) )     (7)

Where X Erand task ( t ) a particle randomly selected from the elite pool within the current task, while X Erand ( t ) is randomly chosen from the elite pool of other tasks, X W task ( t ) denotes the winner particle within the same task, X wrand ( t ) is a randomly selected winner from other tasks, represents the average position of elites in the current task, X ¯ ( t ) denotes the average position of all particles in the current population, φ serves as a control factor to regulate the influence of the corresponding learning component. From Equations 4–7, it can be observed that each particle updates its position by simultaneously learning from two types of sources. By incorporating knowledge from the winner in the same task, the winner from another task, the average position of elite particles within the current task, and the overall population mean, the particle significantly enhances its search capability. This design helps maintain population diversity and improves optimization efficiency.

3.4 Fitness function

An effective fitness function plays a vital role in guiding the evolutionary search toward an optimal feature subset. In this study, we adopt an evaluation strategy that considers both classification performance and feature compactness is adopted. The overall fitness function is defined as Equations 8, 9:

fitness = α f γR ( D ) + ( 1 α f ) S N     (8)
γR ( D ) = 1 1 C i = 1 C TPR i     (9)

Where γR ( D ) denotes the probability of classification error. The term S indicates the number of selected features used to construct the model, while N corresponds to the total number of available features in the dataset. The parameter α f , ranging between 0 and 1, controls the trade-off between classification accuracy and feature sparsity. Following the recommendation in Chen et al. (2019), α is set as 0.999999 to place a stronger emphasis on classification performance. The number of classes C reflects the total distinct categories involved in the classification task. For each class i, the true positive rate TPR i is computed as the proportion of correctly predicted instances within that class relative to the total number of samples in the same class (Patterson and Zhang, 2007). Using the balanced error metric mitigates the influence of class imbalance, ensuring that all classes contribute equally to the evaluation. This is particularly important in feature selection, where biased evaluation can lead to overfitting to majority classes and suboptimal feature subsets.

4 Experimental results and analysis

4.1 Experimental setup

To comprehensively evaluate the performance of the proposed algorithm, experiments were conducted on 13 high-dimensional real-world datasets drawn from various application domains. These datasets exhibit a wide range of feature dimensions, varying from 2,000 to over 13,000, making them suitable for assessing the algorithm’s effectiveness under diverse and complex conditions. Detailed characteristics of each dataset—including the dataset name, number of features, number of samples, and number of classes—are summarized in Table 1.

Table 1
www.frontiersin.org

Table 1. Dataset.

To evaluate the effectiveness of the proposed DMLC-MTO algorithm, comprehensive comparisons were conducted with four competitive evolutionary algorithm EA-based feature selection methods: PSO (Ansari et al., 2019), CSO-FS (Tian et al., 2019), PSO-EMT (Chen et al., 2020), and MT-PSO (Chen et al., 2021). PSO serves as a baseline representing standard EA strategies, while CSO-FS incorporates the traditional CSO search mechanism specifically designed for feature selection. PSO-EMT and MT-PSO both adopt multitask learning paradigms to better address the challenges of high-dimensional feature spaces, and have demonstrated competitive performance in previous studies. All experiments were implemented in MATLAB R2020a and executed on a Windows 10 machine with a 2.6 GHz Intel Core i5 processor and 16GB RAM, ensuring a consistent computational environment across all methods. To prevent feature selection bias and ensure an unbiased evaluation, feature selection was performed separately within each training fold during cross-validation. Specifically, for each fold, the training data was used to generate tasks and perform feature selection, and the resulting selected features were then applied to the held-out test fold for performance evaluation. This nested-like procedure ensures that no information from the test set is used during feature selection, thereby providing a reliable estimate of the algorithm’s generalization performance.

In addition to these methods, this work included a baseline classifier without any feature selection (referred to as FULL) to highlight the improvements achieved by each FS approach in terms of classification accuracy and dimensionality reduction. All experimental results were obtained from 30 independent runs to account for algorithmic stochasticity. For statistical validation, the Wilcoxon signed-rank test was applied at a significance level of 0.05. In the analysis, the symbols “+,” “−,” and “=” denote that a comparison method performs significantly better, worse, or comparable to the proposed DMLC-MTO, respectively.

To ensure fair and consistent comparisons, all algorithms were evaluated under standardized experimental settings. Each task was executed with a population size of 70 and a maximum of 100 iterations. Additionally, the proposed algorithm is model-agnostic and compatible with various classifiers, making it adaptable to different application scenarios without restricting the choice of classification models. The complete parameter configurations for all methods are summarized in Table 2 to support reproducibility and facilitate future implementation.

Table 2
www.frontiersin.org

Table 2. Algorithms parameters setting.

4.2 Comparison with the state-of-the-art algorithms

4.2.1 Classification accuracy comparison

Table 3 presents the classification accuracy of DMLC-MTO compared to four baseline algorithms across multiple datasets. Among 65 comparisons, DMLC-MTO outperforms the other methods in 56 cases, achieves comparable results in 8, and underperforms in only 1 case. These results demonstrate the overall superiority and robustness of the proposed method. A detailed analysis is as follows:

Table 3
www.frontiersin.org

Table 3. Classification accuracy of the compared algorithms on multiple datasets.

Compared with FULL: DMLC-MTO consistently outperforms the baseline classifier without feature selection (FULL) on all 13 datasets, highlighting the necessity and effectiveness of feature selection. For example, on the NCI9 dataset, DMLC-MTO achieves an accuracy of 68.98%, improving upon FULL’s 66.46% by 3.8%. On the high-dimensional Prostate6033 dataset, DMLC-MTO reaches 86.66%, surpassing FULL’s 82.11% by 5.54%. These improvements suggest that assigning discriminative weights to features effectively mitigates the curse of dimensionality and enhances classification performance.

Compared with PSO: DMLC-MTO significantly outperforms standard PSO on 12 out of 13 datasets, with the only tie occurring on the SRBCT dataset (95.3% vs. 95.27%). On the Lymphoma dataset, DMLC-MTO achieves 99.22%, markedly higher than PSO’s 81.35%, a relative improvement of 21.97%. Similarly, it reaches 98.2% on the Orlraws10P dataset, outperforming PSO’s 90.84% by 7.5%.

Compared with CSO-FS: DMLC-MTO exhibits clear advantages over CSO-FS, achieving better performance on 11 out of 16 datasets, with only one dataset where it performs slightly worse and the rest showing comparable results. On average, DMLC-MTO improves classification accuracy by 11.55 percentage points over CSO-FS. This gain underscores the effectiveness of the multitask framework and the embedded elite-driven competition mechanism in improving feature selection.

Compared with PSO-EMT: DMLC-MTO outperforms PSO-EMT on 10 out of 13 datasets, with equivalent performance on NCI9, Prostate6033, and one additional dataset. For example, it achieves 99.22% accuracy on Lymphoma, exceeding PSO-EMT’s 93.26% by 6.4%, and obtains 89.78% on DLBCL, outperforming PSO-EMT’s 85.17% by 5.4%. These improvements are largely attributed to the hierarchical elite learning strategy, which dynamically guides the search towards more informative feature subsets.

Compared with MT-PSO: DMLC-MTO achieves superior accuracy on 10 out of 13 datasets compared to MT-PSO, with tied performance on NCI9, Prostate6033, and one other dataset. On the ALLAML dataset, DMLC-MTO reaches 94.1%, improving upon MT-PSO’s 91.16% by 3.2%. On Lung Cancer, it records 87.22% versus 84.75% by MT-PSO, a relative gain of 2.9%. These results validate the advantage of DMLC-MTO’s multi-indicator-based task generation strategy, which constructs complementary tasks more effectively than MT-PSO’s random task allocation approach.

4.2.2 Analysis of selected feature subsets

Table 4 reports the number of features selected by different algorithms across all datasets. Reducing the number of selected features often leads to simpler models and improved computational efficiency. The experimental results show that DMLC-MTO consistently selects fewer features than other methods. Among 65 comparisons, it outperforms its competitors in 59 cases, ties in 4, and underperforms in only 3, demonstrating its strong capability in identifying compact and informative feature subsets.

Table 4
www.frontiersin.org

Table 4. Number of features selected by different algorithms on multiple datasets.

On high-dimensional datasets such as Orlraws10P and Lung Cancer (with over 10,000 dimensions), DMLC-MTO achieves significant dimensionality reduction while maintaining high classification accuracy. This demonstrates not only its effectiveness in compressing features, but also its ability to filter out redundant or irrelevant attributes and retain the most discriminative ones. Such compact representations are particularly beneficial in practical scenarios where computational resources are limited or real-time decision-making is required. Moreover, reducing the number of features improves model interpretability, which is critical in domains like healthcare and bioinformatics.

Although DMLC-MTO performs well on most datasets, there are a few cases where its classification accuracy is slightly lower than that of CSO-FS. For instance, on the Prostate dataset, DMLC-MTO selects an average of 132.13 features compared to 1305.4 selected by CSO-FS. Despite selecting far fewer features, DMLC-MTO’s accuracy is marginally lower. This may be attributed to its limited ability to capture complex nonlinear dependencies between features when relying on filter-based metrics like Fisher Score. Furthermore, the competitive learning mechanism may occasionally introduce negative transfer, where informative features are prematurely discarded in early stages of optimization, slightly affecting final performance.

Nonetheless, the global search capability of DMLC-MTO ensures that it can still find effective solutions with fewer features. On datasets such as warpPIE10P and Lymphoma, where CSO-FS selects fewer features (8.5 and 3.5, respectively), it achieves only 51.54% and 55.14% accuracy. In contrast, DMLC-MTO selects slightly more features (34.57 and 86.74, respectively), yet reaches significantly higher accuracies of 99.56% and 99.36%. These results highlight the strength of DMLC-MTO’s dual-task and elite-guided learning mechanisms in discovering high-quality feature combinations that lead to better overall performance.

In summary, DMLC-MTO shows great potential for high-dimensional feature selection, especially in tasks that require a minimal number of features without sacrificing classification performance. By significantly reducing dimensionality while maintaining or improving predictive accuracy, DMLC-MTO demonstrates an effective trade-off between model simplicity and discriminative power. These findings further confirm the algorithm’s suitability for practical applications and provide a solid foundation for future research.

4.2.3 Training time comparison

Figure 5 presents the training time comparison among all algorithms, highlighting the computational efficiency of DMLC-MTO. Benefiting from its integrated multitask mechanism and efficient search dynamics, DMLC-MTO significantly reduces redundant computations while maintaining solution quality, leading to superior runtime performance across all datasets.

Figure 5
Bar chart displaying the average CPU running time across various datasets. The datasets include SRBCT, warpPIE10P, Lymphoma, Nci, Leukemia 1, DLBCL, Prostate6033, ALLAML, Nci9, orlraws10P, Prostate, Leukemia 2, and Lung Cancer. The methods compared are PSO, CSO-FS, PSO-EMT, MTPSO, and DMLC-DTO, represented by different colored bars. Time is measured in seconds on the vertical axis, ranging from zero to eight thousand nine hundred twenty-one. PSO generally shows longer running times across datasets.

Figure 5. Average CPU running time.

4.3 Mechanism analysis of DMLC-DTO

4.3.1 Evaluation of multi-criteria task generation strategy

To assess the effectiveness of the proposed multi-criteria task generation strategy, it is compared against three widely used feature evaluation methods: Relief-F, Pearson Correlation Coefficient (PCC), and Total Variance (TV). The comparison was conducted across 13 datasets of varying dimensionality, evaluating both the size of the selected feature subset and the resulting classification accuracy. The detailed results are presented in Table 5.

Table 5
www.frontiersin.org

Table 5. Comparison of the different task generation methods.

Overall, the proposed strategy demonstrates competitive or superior performance across most datasets. In terms of classification accuracy, the multi-criteria approach achieves the highest score in seven out of 13 datasets, and performs comparably in five others. For instance, on the warpPIE10P dataset, it achieves 99.13% accuracy using only 32.52 features, outperforming all baseline methods in both accuracy and feature compactness. Similarly, on Lymphoma, it reaches 99.33% accuracy while reducing the feature subset size to 56.39, significantly lower than Relief-F’s 97.2 features.

In high-dimensional datasets such as Orlraws10P and DLBCL, the multi-criteria strategy also shows clear advantages. On Orlraws10P, it achieves the highest accuracy (98.2%) with the smallest feature subset (63.28), illustrating the effectiveness of combining multiple relevance indicators to filter redundant features. In DLBCL, it selects fewer features (158.33) than most methods while maintaining high accuracy (89.56%), nearly matching PCC’s best performance (89.83%) with improved compactness.

It is worth noting that in some datasets like Nci9 and Leukemia 2, the proposed method selects a relatively larger number of features. In Nci9, although the feature count increases to 1947.22, the classification accuracy (51.12%) remains competitive with PCC (51.14%) and higher than Relief-F (46.22%). This suggests that, in certain cases, the adaptive thresholding mechanism may favor retaining more features to ensure sufficient representation, especially when the informative features are not well distinguished by individual metrics alone.

Another observation lies in the Prostate6033 and Prostate datasets, where the proposed method outperforms baseline methods in accuracy (e.g., 86.66% and 88.38%, respectively) while also maintaining relatively small feature subsets compared to TV or PCC. This highlights its capacity to balance global relevance and local refinement through dynamic integration of multiple scoring criteria.

In conclusion, the multi-criteria task generation strategy shows strong robustness and adaptability across various datasets. It consistently strikes a favorable trade-off between feature subset size and classification performance. By leveraging the complementary strengths of Relief-F and Fisher Score, and incorporating adaptive knee-point detection, the proposed approach enhances the reliability of feature relevance estimation and improves the initialization of auxiliary tasks in the multitask framework. These results demonstrate that the proposed task construction mechanism is an effective foundation for the DMLC-MTO algorithm.

4.3.2 Elite-guided competitive particle swarm optimization

To further evaluate the effectiveness of the proposed knowledge transfer strategy, three variants of the algorithm is considered for comparison: (1) CSO, which relies solely on traditional pairwise competition without elite or task-level interaction; (2) EC-PSO, which introduces elite-based competition but performs optimization independently within each task; and (3) EC-PSO + knowledge transfer, which enhances EC-PSO with inter-task knowledge exchange via elite guidance. The corresponding results are visualized in Figures 6, 7, where the bar charts provide an intuitive comparison of classification accuracy and the number of selected features across different methods. As shown in Table 6, the inclusion of knowledge transfer consistently improves both classification accuracy and feature compactness across most datasets.

Figure 6
Bar chart comparing subset numbers across datasets with three methods: CSO, EC-PSO, and EC-PSO with Knowledge Transfer. Datasets include SR8CT, warPPLE10P, Lymphoma, Ncl, Leukemia 1, DLBCL, Prostate, 26033, ALLAML, Ncl9, Orlraws10P, Leukemia 2, and Lung Cancer. Notable variation occurs with Ncl9 showing the highest values for all methods, while other datasets present smaller differences.

Figure 6. Comparison of the subset number obtained by different optimization and knowledge transfer strategies.

Figure 7
Bar chart comparing accuracy percentages across datasets for three methods: CSO, EC-PSO, and EC-PSO with Knowledge Transfer. Accuracy is highest across SRBCT, warpPIE10P, and ALLAML datasets, with slight variations among methods. Lower performance is observed for NCI9.

Figure 7. Comparison of accuracy obtained by different optimization and knowledge transfer strategies.

Table 6
www.frontiersin.org

Table 6. Comparison of the different optimization and knowledge transfer strategies.

While EC-PSO already improves upon CSO by leveraging elite-driven intra-task learning (e.g., on DLBCL and ALLAML datasets), the incorporation of cross-task knowledge sharing in EC-PSO + Knowledge Transfer brings further benefits. It achieves the best performance on nearly all datasets in terms of accuracy, while selecting fewer features in most cases. These results suggest that cross-task learning enables more effective exploration of the search space and promotes better generalization. Therefore, the proposed transfer mechanism not only enhances the performance of individual tasks but also facilitates collaboration between tasks to address the challenges of high-dimensional feature selection.

5 Conclusion

This paper presents DMLC-MTO, a dynamic multitask evolutionary feature selection algorithm that integrates multi-indicator task generation, elite competition learning, and spatially-aware knowledge transfer. The framework effectively addresses the challenges of high-dimensional data by enabling precise evaluation of feature subsets and improving optimization efficiency through adaptive inter-task collaboration. Extensive experiments on 13 benchmark datasets demonstrate that DMLC-MTO consistently achieves superior classification accuracy with more compact feature sets compared to existing evolutionary feature selection methods. The combination of complementary filter-based indicators with competitive and transfer mechanisms guides the search toward informative and less redundant features, highlighting the framework’s practical value in applications such as tobacco leaf grading, quality assessment, and agricultural phenotype analysis.

While the results validate the method’s effectiveness, limitations remain. The reliance on filter-based indicators may not fully capture complex nonlinear feature dependencies, some hyperparameters are fixed, and evaluation has been restricted to high-dimensional gene expression and image datasets. Furthermore, qualitative interpretability of the selected features and more rigorous statistical analyses have yet to be explored. Future work will focus on addressing these limitations by incorporating adaptive hyperparameter tuning, evaluating broader and more diverse datasets, enhancing interpretability, and extending the framework to handle multi-label and unsupervised scenarios, thereby strengthening its robustness and broadening its applicability.

Data availability statement

The original contributions presented in the study are included in the article/supplementary material, further inquiries can be directed to the corresponding authors.

Author contributions

JT: Methodology, Writing – original draft, Conceptualization, Funding acquisition, Data curation. CY: Data curation, Validation, Writing – original draft, Conceptualization. MaL: Formal analysis, Writing – original draft, Visualization. JG: Resources, Methodology, Investigation, Writing – original draft. YW: Validation, Writing – review & editing, Software. HF: Writing – original draft, Formal analysis, Conceptualization. MeL: Funding acquisition, Project administration, Writing – review & editing, Supervision. WZ: Conceptualization, Methodology, Software, Writing – original draft. JL: Writing – review & editing, Resources, Supervision, Project administration.

Funding

The author(s) declare that financial support was received for the research and/or publication of this article. This research was supported by the Planning Fund for Humanities and Social Sciences Research of the Ministry of Education (Grant No. 24YJAZH229), the Innovation Talent Program for Science and Technology in Higher Education of Henan Province (Grant No. 25HASTIT030) and the Science and Technology Project of China Tobacco Zhejiang Industrial Co., Ltd (Grant No. ZJZY2023D020).

Conflict of interest

JT, CY, JG, YW, HF, JL, and MaL were employed by China Tobacco Zhejiang Industrial Co., Ltd.

The remaining authors declare that the research was conducted in the absence of any commercial or financial relationships that could be construed as a potential conflict of interest.

Generative AI statement

The authors declare that no Gen AI was used in the creation of this manuscript.

Any alternative text (alt text) provided alongside figures in this article has been generated by Frontiers with the support of artificial intelligence and reasonable efforts have been made to ensure accuracy, including review by the authors wherever possible. If you identify any issues, please contact us.

Publisher’s note

All claims expressed in this article are solely those of the authors and do not necessarily represent those of their affiliated organizations, or those of the publisher, the editors and the reviewers. Any product that may be evaluated in this article, or claim that may be made by its manufacturer, is not guaranteed or endorsed by the publisher.

References

Ansari, G., Ahmad, T., and Doja, M. N. (2019). Hybrid filter–wrapper feature selection method for sentiment classification. Arab. J. Sci. Eng. 44, 9191–9208. doi: 10.1007/s13369-019-04064-6

Crossref Full Text | Google Scholar

Chaudhuri, A., and Sahu, T. P. (2021). A hybrid feature selection method based on binary Jaya algorithm for micro-array data classification. Comput. Electr. Eng. 90:106963. doi: 10.1016/j.compeleceng.2020.106963

Crossref Full Text | Google Scholar

Chen, J., Li, T., Zou, Y., Wang, G., Ye, H., and Lv, F. (2019). An ensemble feature selection method for short-term electrical load forecasting. In 2019 IEEE 3rd Conference on Energy Internet and Energy System Integration (EI2). IEEE, 1429–1432.

Google Scholar

Chen, K., Xue, B., Zhang, M., and Zhou, F. (2020). An evolutionary multitasking-based feature selection method for high-dimensional classification. IEEE Trans. Cybern. 52, 7172–7186.

Google Scholar

Chen, K., Xue, B., Zhang, M., and Zhou, F. (2021). Evolutionary multitasking for feature selection in high-dimensional classification via particle swarm optimization. IEEE Trans. Evol. Comput. 26, 446–460.

Google Scholar

Dakic, P., Zivkovic, M., Jovanovic, L., Bacanin, N., Antonijevic, M., Kaljevic, J., et al. (2024). Intrusion detection using metaheuristic optimization within IoT/IIoT systems and software of autonomous vehicles. Sci. Rep. 14:22884. doi: 10.1038/s41598-024-73932-5

PubMed Abstract | Crossref Full Text | Google Scholar

Ding, Y., Zhou, K., and Bi, W. (2020). Feature selection based on hybridization of genetic algorithm and competitive swarm optimizer. Soft. Comput. 24, 11663–11672. doi: 10.1007/s00500-019-04628-6

Crossref Full Text | Google Scholar

Fernández-Diego, M., and González-Ladrón-de-Guevara, F. (2018). Application of mutual information-based sequential feature selection to ISBSG mixed data. Softw. Qual. J. 26, 1299–1325. doi: 10.1007/s11219-017-9391-5

PubMed Abstract | Crossref Full Text | Google Scholar

Guan, S. U., Liu, J., and Qi, Y. (2004). An incremental approach to contribution-based feature selection. J. Intell. Syst. 13, 15–42. doi: 10.1515/JISYS.2004.13.1.15

PubMed Abstract | Crossref Full Text | Google Scholar

Hall, M. A. (1999) Correlation-based feature selection for machine learning (Doctoral dissertation, The University of Waikato)

Google Scholar

Huda, R. K., and Banka, H. (2019). Efficient feature selection and classification algorithm based on PSO and rough sets. Neural Comput. Appl. 31, 4287–4303. doi: 10.1007/s00521-017-3317-9

Crossref Full Text | Google Scholar

Kamalov, F., Sulieman, H., Alzaatreh, A., Emarly, M., Chamlal, H., and Safaraliev, M. (2025). Mathematical methods in feature selection: a review. Mathematics 13:996. doi: 10.3390/math13060996

Crossref Full Text | Google Scholar

Kononenko, I. (1994). “Estimating attributes: analysis and extensions of RELIEF” in European Conference on Machine Learning (Berlin, Heidelberg: Springer), 171–182.

Google Scholar

Li, X., Li, B., and Wang, Y. (2023). Multiobjective fuzzy competitive swarm optimization for high-dimensional feature selection. In 2023 5th International Conference on Data-driven Optimization of Complex Systems (DOCS). Tianjin, China, IEEE. 1–6

Google Scholar

Li, L., Xuan, M., Lin, Q., Jiang, M., Ming, Z., and Tan, K. C. (2023). An evolutionary multitasking algorithm with multiple filtering for high-dimensional feature selection. IEEE Trans. Evol. Comput. 27, 802–816. doi: 10.1109/TEVC.2023.3254155

Crossref Full Text | Google Scholar

Lohitha, N. S., and Pounambal, M. (2022). A novel hybrid spotted hyena-swarm optimization (HS-FFO) framework for effective feature selection in iot based cloud security data. Int. J. Recent Innov. Trends Comput. Commun. 10, 290–303. doi: 10.17762/ijritcc.v10i1s.5851

Crossref Full Text | Google Scholar

Mladenovic, D., Antonijevic, M., Jovanovic, L., Simic, V., Zivkovic, M., Bacanin, N., et al. (2024). Sentiment classification for insider threat identification using metaheuristic optimized machine learning classifiers. Sci. Rep. :25731. doi: 10.1038/s41598-024-77240-w

Crossref Full Text | Google Scholar

Pandey, A. C., Rajpoot, D. S., and Saraswat, M. (2020). Feature selection method based on hybrid data transformation and binary binomial cuckoo search. J. Ambient. Intell. Humaniz. Comput. 11, 719–738. doi: 10.1007/s12652-019-01330-1

Crossref Full Text | Google Scholar

Patterson, G., and Zhang, M. (2007). “Fitness functions in genetic programming for classification with unbalanced data” in Australasian Joint Conference on Artificial Intelligence. ed. M. A. Orgun and J. Thornton (Berlin, Heidelberg: Springer), 769–775. doi: 10.1007/978-3-540-76928-6_90

Crossref Full Text | Google Scholar

Paul, J., and Dupont, P. (2015). Kernel methods for heterogeneous feature selection. Neurocomputing 169, 187–195. doi: 10.1016/j.neucom.2014.12.098

Crossref Full Text | Google Scholar

Pichai, S., Sunat, K., and Chiewchanwattana, S. (2020). An asymmetric chaotic competitive swarm optimization algorithm for feature selection in high-dimensional data. Symmetry 12:1782. doi: 10.3390/sym12111782

PubMed Abstract | Crossref Full Text | Google Scholar

Sadeghian, Z., Akbari, E., Nematzadeh, H., and Motameni, H. (2025). A review of feature selection methods based on meta-heuristic algorithms. J. Exp. Theor. Artif. Intell. 37, 1–51. doi: 10.1080/0952813X.2023.2183267

Crossref Full Text | Google Scholar

Salb, M., Jovanovic, L., and Elsadai, D. Z. M. (2024). Cloud spot instance price forecasting multi-headed models tuned using modified PSO. J. King Saud Univ. Sci. 36:103473. doi: 10.1016/j.jksus.2024.103473

PubMed Abstract | Crossref Full Text | Google Scholar

Senliol, B., Gulgezen, G., Yu, L., and Cataltepe, Z. (2008). Fast Correlation Based Filter (FCBF) with a different search strategy. In 2008 23rd International Symposium on Computer and Information Sciences. IEEE, 1–4

Google Scholar

Solorio, F. S., Carrasco-Ochoa, J. A., and Martínez-Trinidad, J. F. (2024). Filter unsupervised spectral feature selection method for mixed data based on a new feature correlation measure. Neurocomputing 571:127111. doi: 10.1016/j.neucom.2023.127111

Crossref Full Text | Google Scholar

Solorio, F. S., Martínez, T. J. F., and Carrasco-Ochoa, J. A. (2020). A supervised filter feature selection method for mixed data based on spectral feature selection and information-theory redundancy analysis. Pattern Recogn. Lett. 138, 321–328. doi: 10.1016/j.patrec.2020.07.039

Crossref Full Text | Google Scholar

Song, X. F., Zhang, Y., Gong, D. W., and Gao, X. Z. (2021). A fast hybrid feature selection based on correlation-guided clustering and particle swarm optimization for high-dimensional data. IEEE Trans. Cybern. 52, 9573–9586.

Google Scholar

Swesi, I. M. A. O., and Bakar, A. A. (2019). Feature clustering for PSO-based feature construction on high-dimensional data. J. Inf. Commun. Technol. 18, 439–472.

Google Scholar

Tang, W., and Mao, K. Z. (2007). Feature selection algorithm for mixed data with both nominal and continuous features. Pattern Recogn. Lett. 28, 563–571. doi: 10.1016/j.patrec.2006.10.008

Crossref Full Text | Google Scholar

Tian, Y., Zheng, X., Zhang, X., and Jin, Y. (2019). Efficient large-scale multiobjective optimization based on a competitive swarm optimizer. IEEE Trans Cybern 50, 3696–3708. doi: 10.1109/TCYB.2019.2906383

Crossref Full Text | Google Scholar

Too, J., Abdullah, A. R., and Mohd Saad, N. (2019). Binary competitive swarm optimizer approaches for feature selection. Computation 7:31. doi: 10.3390/computation7020031

Crossref Full Text | Google Scholar

Tran, B., Xue, B., and Zhang, M. (2018). Variable-length particle swarm optimization for feature selection on high-dimensional classification. IEEE Trans. Evol. Comput. 23, 473–487.

Google Scholar

Tran, B., Xue, B., and Zhang, M. (2019), Adaptive multi-subswarm optimisation for feature selection on high-dimensional classification. GECCO '19: Proceedings of the Genetic and Evolutionary Computation Conference. 481–489

Google Scholar

Vergara, J. R., and Estévez, P. A. (2014). A review of feature selection methods based on mutual information. Neural Comput. Appl. 24, 175–186. doi: 10.1007/s00521-013-1368-0

Crossref Full Text | Google Scholar

Villoth, J. P., Zivkovic, M., Zivkovic, T., Abdel-salam, M., Hammad, M., Jovanovic, L., et al. (2025). Two-tier deep and machine learning approach optimized by adaptive multi-population firefly algorithm for software defects prediction. Neurocomputing 630:129695. doi: 10.1016/j.neucom.2025.129695

Crossref Full Text | Google Scholar

Yan, X., Sarkar, M., Gebru, B., Nazmi, S., and Homaifar, A. (2021). A supervised feature selection method for mixed-type data using density-based feature clustering. In 2021 IEEE International Conference on Systems, Man, and Cybernetics (SMC). IEEE, 1900–1905.

Google Scholar

Keywords: feature selection, evolutionary multitask optimization, elite competition, knowledge transfer, high-dimensional data, tobacco data analytics

Citation: Tie J, Yan C, Li M, Gong J, Wu Y, Fang H, Li M, Zhang W and Li J (2025) A dynamic multitask evolutionary algorithm for high-dimensional feature selection based on multi-indicator task construction and elite competition learning. Front. Artif. Intell. 8:1667167. doi: 10.3389/frai.2025.1667167

Received: 16 July 2025; Accepted: 29 September 2025;
Published: 20 October 2025.

Edited by:

Ying Bi, Zhengzhou University, China

Reviewed by:

Emanuel Casmiry, Nelson Mandela African Institution of Science and Technology, Tanzania
Joko Triloka, Informatics and Business Institute Darmajaya, Indonesia

Copyright © 2025 Tie, Yan, Li, Gong, Wu, Fang, Li, Zhang and Li. This is an open-access article distributed under the terms of the Creative Commons Attribution License (CC BY). The use, distribution or reproduction in other forums is permitted, provided the original author(s) and the copyright owner(s) are credited and that the original publication in this journal is cited, in accordance with accepted academic practice. No use, distribution or reproduction is permitted which does not comply with these terms.

*Correspondence: Jie Li, bGlqaWVAemp0b2JhY2NvLmNvbQ==; Weiwei Zhang, YW5xaWtlbGlAMTI2LmNvbQ==

Disclaimer: All claims expressed in this article are solely those of the authors and do not necessarily represent those of their affiliated organizations, or those of the publisher, the editors and the reviewers. Any product that may be evaluated in this article or claim that may be made by its manufacturer is not guaranteed or endorsed by the publisher.