ORIGINAL RESEARCH article
Front. Pharmacol.
Sec. Pharmacoepidemiology
Comparative safety analysis of Riluzole, Edaravone and Tofersen in ALS management: insights from FAERS database
Provisionally accepted- Institute of Basic Research in Clinical Medicine, China Academy of Chinese Medical Sciences, Beijing, China
Select one of your emails
You have multiple emails registered with Frontiers:
Notify me on publication
Please enter your email address:
If you already have an account, please login
You don't have a Frontiers account ? You can register here
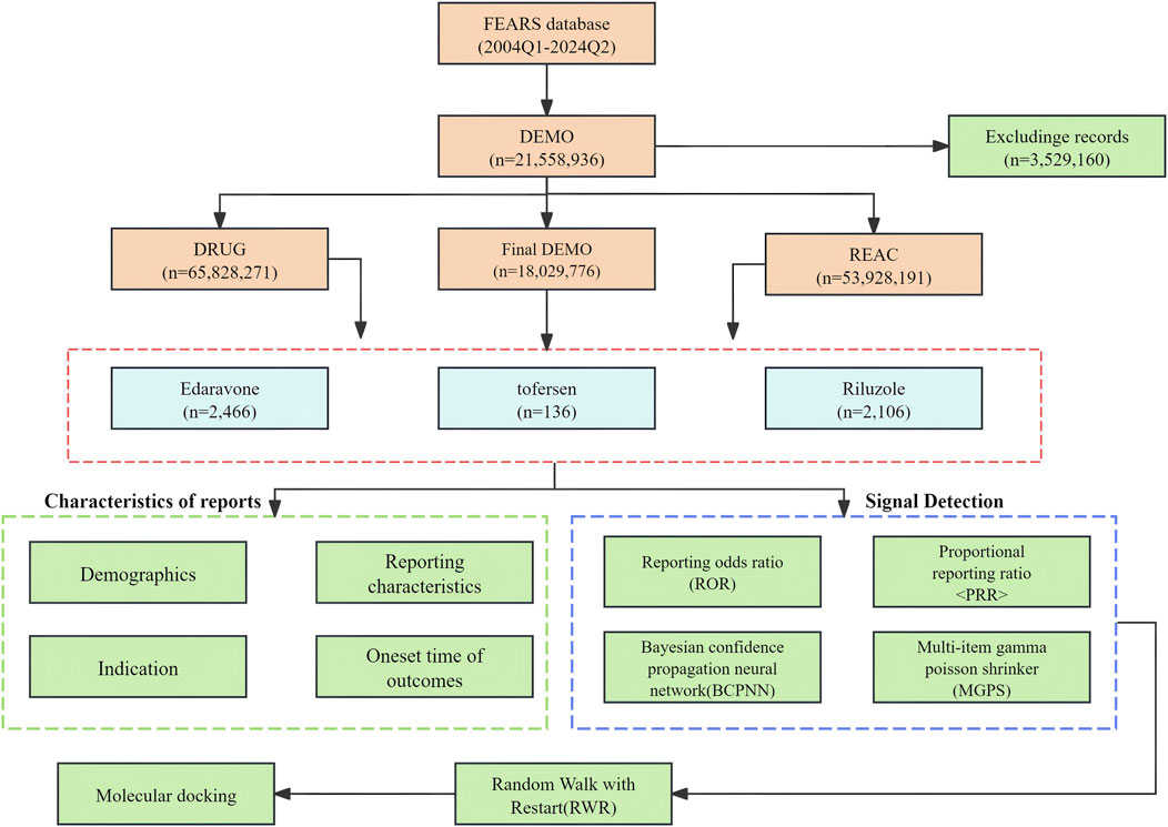
Background: Amyotrophic lateral sclerosis (ALS) is a progressive neurodegenerative disorder. Riluzole, Edaravone, and Tofersen, three promising treatments, have distinct profiles that merit comparative analysis to guide clinical decision-making. Methods: This study utilizes a pharmacovigilance analysis of adverse events reported in the FDA Adverse Event Reporting System database from Q1 2009 to Q2 2024. Employing disproportionality, we assessed and compared the AE signals associated with Riluzole, Edaravone , and Tofersen to elucidate their safety profiles in ALS treatment. Finally, applying the Random Walk with Restart (RWR) algorithm to the protein-protein interaction (PPI) network for selecting drug target genes that have a strong correlation genes associated with severe adverse reactions. Finally, their interactions with the target were assessed through molecular docking and transcriptome analysis. Results: The analysis included 2106 AE reports for Riluzole, 2466 AE reports for Edaravone, and 136 for Tofersen. Highlights the higher incidence of adverse reactions associated with Riluzole, including abdominal discomfort, hypoaesthesia oral, and hepatic enzyme increased, as well as a significant correlation between Edaravone and falls, gait disturbance, and aphasia. Tofersen exhibits different adverse reactions compared to Riluzole and Edaravone, such as headaches, csf red blood cell count positive. Comparative analysis revealed that the three drugs shared a serious adverse reaction, which is thrombosis. RWR analysis identified seven targets related to thrombosis caused by the three drugs, including F10 and MMP9. Subsequently, molecular docking and transcriptome analysis indicate a favorable binding interaction between the drug candidate and the F10 molecule. Conclusion: This comprehensive evaluation underscores the importance of understanding the distinct AE profiles of Riluzole, Edaravone, and Tofersen in clinical practice, providing valuable insights for personalized ALS management. Future research with rigorous prospective designs is recommended to validate these findings and explore the mechanisms underlying the reported adverse events.
Keywords: Riluzole, Edaravone, tofersen, Adverse drug events, FAERS database, Disproportionality analysis
Received: 18 Aug 2025; Accepted: 24 Oct 2025.
Copyright: © 2025 Guan, Shi, Wu, Leng, Ming, Hou, Yu, Wang and Liu. This is an open-access article distributed under the terms of the Creative Commons Attribution License (CC BY). The use, distribution or reproduction in other forums is permitted, provided the original author(s) or licensor are credited and that the original publication in this journal is cited, in accordance with accepted academic practice. No use, distribution or reproduction is permitted which does not comply with these terms.
* Correspondence: Jun Liu, franlj1104@aliyun.com
Disclaimer: All claims expressed in this article are solely those of the authors and do not necessarily represent those of their affiliated organizations, or those of the publisher, the editors and the reviewers. Any product that may be evaluated in this article or claim that may be made by its manufacturer is not guaranteed or endorsed by the publisher.
