Abstract
The most relevant intersections in society include the relationship between universities and companies for a projection toward the sustainable employability of future graduates. Among the possible intersections, Service-learning (SL) is an educational proposition that may help university students to develop their personal skills, offering them opportunities to learn and practice civic commitment, improving their sense of social and citizen responsibility, and combining academic and community-service learning in a constructed programme where participants train by working on real needs of the environment to optimize and transform the latter. The development of SL programmes in university departments related to technical areas is posing a challenge to faculty members and students, thus it is important to explore this lack of programmes. The main aim of the present study was to identify SL projects and their topics through a systematic review, following the guidelines of the «Preferred Reporting Items for Systematic Reviews and Meta-Analyses» (PRISMA) declaration in the knowledge areas of Architecture, Computer Science, Environmental Engineering, Software Engineering, Computer Engineering, Artificial Intelligence, and Computer Languages and Systems, from the year 2008 to the year 2023. This review includes 128 articles, which were analyzed with ATLAS. Ti 22. The categorical system employed in this work emerged from the topics of the programmes identified in the selected articles, which were verified by experts in the mentioned fields of knowledge. The agreed categories were: accessibility, learning, social groups, courses, devices, infrastructure, games, environment, landscaping, heritage, software and web. The most relevant conclusions highlight that most of the articles refer to theoretical aspects of SL, showing a lack of data on the practical development of SL programmes and their impact on employability. The largest number of SL programmes are developed in the areas of Architecture, Computer Science and Software Engineering. Regarding the topics that are addressed in research, most of the articles refer to social groups, software, learning and accessibility.
Introduction
Service-learning (SL) is an educational proposition that may help university students to develop their personal skills, offering them opportunities to learn and practice their civic commitment, improving their sense of social and civic responsibility, and combining processes of academic and community-service learning in a constructed programme where participants train by working on real needs of the environment to optimize and transform the latter, focusing on localized problems and local spaces that are open to experimentation (Kiers et al., 2020). Students participate in an organized service activity that satisfies the needs detected by the community, even empowering it in some cases (Bandi et al., 2021; Francisco and Moliner, 2010; Farooq et al., 2017; Farooq et al., 2018; García Gómez, 2011; Leung, 2016; Meyer et al., 2016; Osman and Petersen, 2010; Treviño and Cobreros Rodríguez, 2019). The aim of SL is that students understand the relationship between the needs of the community, their dynamics, and the results of the curriculum (Jordaan and Mennega, 2022).
If we can incorporate critical reflection to said process, we will ensure that students understand their learning experience and their social responsibility, as they will become aware of their own learning (García Romero and Lalueza, 2019; Petrov, 2013), transforming them into socially responsible citizens (Rego et al., 2020) and thus benefiting students, faculty members and communities (Chan, 2012). In this line, the university plays a core role in the attainment of professional, economic and social growth beyond the instructive process and the teaching-learning dynamics. The goal of universities is the development of internal mechanisms that promote a high level of scientific production, which must also allow training students with excellence-centered technical skills and personal, social and civic skills to respond to a society that needs creativity, solidarity and social justice. SL poses the exercise of citizenry, not only in terms of the search for scientific and technological knowledge, but also regarding the application of activities aimed at solving problems and responding to the demands of the community (Castanheira País et al., 2022). The third objective of universities implies a commitment with the communities and populations where they are located, identifying weaknesses and problems, perceiving the existing resources and collaborating in the design and implementation of solutions that lead to social change.
SL is interesting as a pedagogical approach, since committed students engage the communities, and committed communities collaborate with local development and cooperate to contribute with new research to universities. Students realize that learning expands to other dimensions of their lives and that the learned concepts can be applied outside of the university context. Moreover, SL is related to a concept of learning that is defined as a social process that includes dialogue among the faculty, the student and the community. The results show that, when academic learning is integrated with community experience, students acquire both social and academic skills, while they develop critical awareness of the real world, which is all beneficial for their transition to the job market (Bermúdez Aguilar and González Sosa, 2022; Holland and Madey, 2019). Furthermore, faculty members point out, among the main benefits of SL programmes: team work, communication skills, and the development of personality in the personal, social and professional scopes.
At this point, it is important to highlight that, since the mid-1990s, in higher education, the development of SL programmes has been common in faculties of humanities, although authors such as Álvarez Castillo et al. (2017, p. 103) warn about the delay of its implementation in Spain, especially in university teaching, where its application is being slower and costlier than in other education levels, as is the case of technical faculties, particularly in technical departments. In these faculties, teaching may continue to be focused on transmitting knowledge to the students for the realization of their professions, disregarding the civic role that students must play in society (Cowan et al., 2013; Suspitsyna, 2012). On the other hand, Leung (2016) considers that this may be due to the fact that technical subjects in engineering and architecture have greater difficulties to address complex social problems and issues of civic commitment in an efficient manner through their specific disciplines (Jones et al., 2013). However, it is known that these disciplines play a key role in the development of solutions for the major present and future challenges that the world societies are facing. Therefore, one of the main challenges of the study plans of engineering and architecture students is to adapt the subjects to the realities of the world of work and the demands of community and socio-educational services. In these terms, SL is similar to a problem design in which students participate in an organized service activity that meets the needs of the community and a reflection on the service activity, thereby obtaining a greater understanding of the content of the course, a broader view of the discipline and a greater sense of social responsibility (Riaji et al., 2021). According to these authors, the skills and competences developed by engineering and architecture students include: positive and effective communication; teamwork and participatory work; multidisciplinary teamwork; alternative learning environment for students with a learning style different from that of traditional lectures; capacity to assume professional and ethical responsibilities; and capacity to understand the impact of the solutions of these disciplines in a global and social context. On their part, the role of faculty members in these areas is that of a technical or organizational guide or counselor who intervenes, occasionally, to supervise the progress of the work. Thus, the faculty member provides a stimulating environment for students, enables creativity and innovation in teaching, and offers opportunities to create alliances and to build a community. A movement is growing to go beyond mathematics and science, ensuring that students become agents of change, pacifiers, social entrepreneurs and facilitators of sustainability and human development (Amadei, 2018; Birzer and Hamilton, 2019; Salam et al., 2019).
Service-learning in engineering and architecture is aimed at non-profit organizations, local communities (civil society), educational centers, associations, companies, cooperative companies, museums, etc., which do not have the skills and budget required to solve their problems and, therefore, need members and employees with the necessary skills and techniques to solve issues and problems in order to improve the production quality or the attainment of the set goals (Esguevillas et al., 2019).
In the last years, some studies have shown the use of agile computer methodologies for software development, in response to the growing and urgent need for computer technology to be more responsible and ethical (Kumar and Kremer-Herman, 2019). Figure 1 shows the flow chart of the studies identified based on PRISMA 2020. These methodologies allow improving the skills of students and developing high-quality software applications in a work context that is similar to the professional context, based on the experience of faculty members for the development of projects addressing defined needs with older people, people with disabilities or disadvantaged environments, reducing the student dropout rate and encouraging them to familiarize with the solidarity of implementing community learning projects through the introduction of technology (Flores, 2020; Yamagata et al., 2013). Studies such as that of Carcelén (2019) highlight a greater influence of the SL methodology on student motivation (Romero Ariza and Pérez Ferra, 2009), a greater satisfaction with the use of said methodology, a lower dropout rate, a greater success rate, and the attainment of better marks; students even have the opportunity to train, research and act (Ruiz-Pardo et al., 2018).
FIGURE 1

Flowchart of the studies identified based on PRISMA 2020.
To sum up, to provide a synthesis and description of the current status of ApS projects in the knowledge areas of Architecture, Computer Science, Environmental Engineering, Software Engineering, Computer Engineering, Computer Engineering, Artificial Intelligence and Computer Languages and Systems.
Methods
The systematic review of this article followed the guidelines of the «Preferred Reporting Items for Systematic Reviews and Meta-Analyses» -PRISMA 2020 declaration (Page et al., 2021). This guide was designed to provide a synthesis of the state of the art in a specific area, from which it is possible to identify future research priorities, as well as to address questions that could not be answered otherwise by individual studies, allowing the reader/researcher to reach a greater understanding of the analysis and of the results presented in the current work.
The search terms were: Architecture, Computer Science, Artificial Intelligence, Computer Languages and Systems, Applied Mathematics, Electronic Technology, Software Engineering, Computer Engineering and Health Engineering. Each area was linked to SL, higher education, methodology, citizen training, professional training, service objectives, and learning objectives.
The 128 studies included in the review are distributed in the following manner: Architecture (23), Computer Science (17), Environmental Engineering (3), Software Engineering (17), Computer Engineering (13), Artificial Intelligence (7), Computer Languages and Systems (4), Theoretical Fundamentals of SL (44).
Data analysis
The selected articles were analyzed with ATLAS.ti 22 software. Coding entities were created, although, during the analysis, open coding was used to add codes that were previously not included. Then, we carried out a cross-tabulation analysis for the code-document table. With this analysis, we could extract the results of the codes linked to the different analyzed documents, consulting the absolute frequencies and percentages for each code. The resulting category system, after agreement was reached among the authors, consisted of seven dimensions, which corresponded to each of the following knowledge areas: Architecture, Computer Science, Environmental Engineering, Software Engineering, Computer Engineering, Artificial Intelligence, and Computer Languages and Systems. The following categories were elaborated: accessibility, learning, social groups, courses, devices, games, environment, landscaping, heritage, software and web.
Results
Figure 2 presents the knowledge areas with the most frequent codes. Computer Science includes the analysis of the design and implementation of computer programmes and database projects for companies, NGOs or other institutions; the creation of data systems in community profiles to detect users’ needs (CCSO); the creation of workshops to help non-profit associations in the face of technological challenges; and the creation of networks between school and university to support computer science teaching (CCAP), social groups (CCCS) related to the recycling, installation and setting of old personal computers to transform them into functional devices for NGOs, and to the design of socially relevant computing systems for social change. Regarding Software Engineering, as in the case of Computer Science, the most frequent codes refer to the creation of software (ISSO), developing software application to attend to people with disabilities; the creation of educational software for educational centers at all stages (primary, secondary and higher education, as well as tutorial programmes); and the design of courses or workshops (ISCO) to work on the ethical impact of technologies on university students and to solve problems through the construction of a Second Life environment for students. In the area of Architecture, most of the SL studies refer to topics related to infrastructure (ARIN) (planning of design elements and green areas in neighbor and/or university communities; creation of functional areas [usefulness and comfort]; accessibility [parks, pavements, public spaces in general]; and open construction approaches for sustainable housing) and attention to social groups (ARCS) (design and construction of homes for families in need; participatory urban planning [institutional, social and civic agents]; and design and preparation of rural houses). In Computer Engineering, most of the articles refer to social groups (IICS) (creation of webs accessible to people with visual, auditory, cognitive, physical, neurological and speech disabilities; design and fabrication of low-cost devices in cooperation with communities in need; software for people with Alzheimer’s disease; and development of computer-assisted, educational, leisure products for children with disabilities.
FIGURE 2

Most frequent codes.
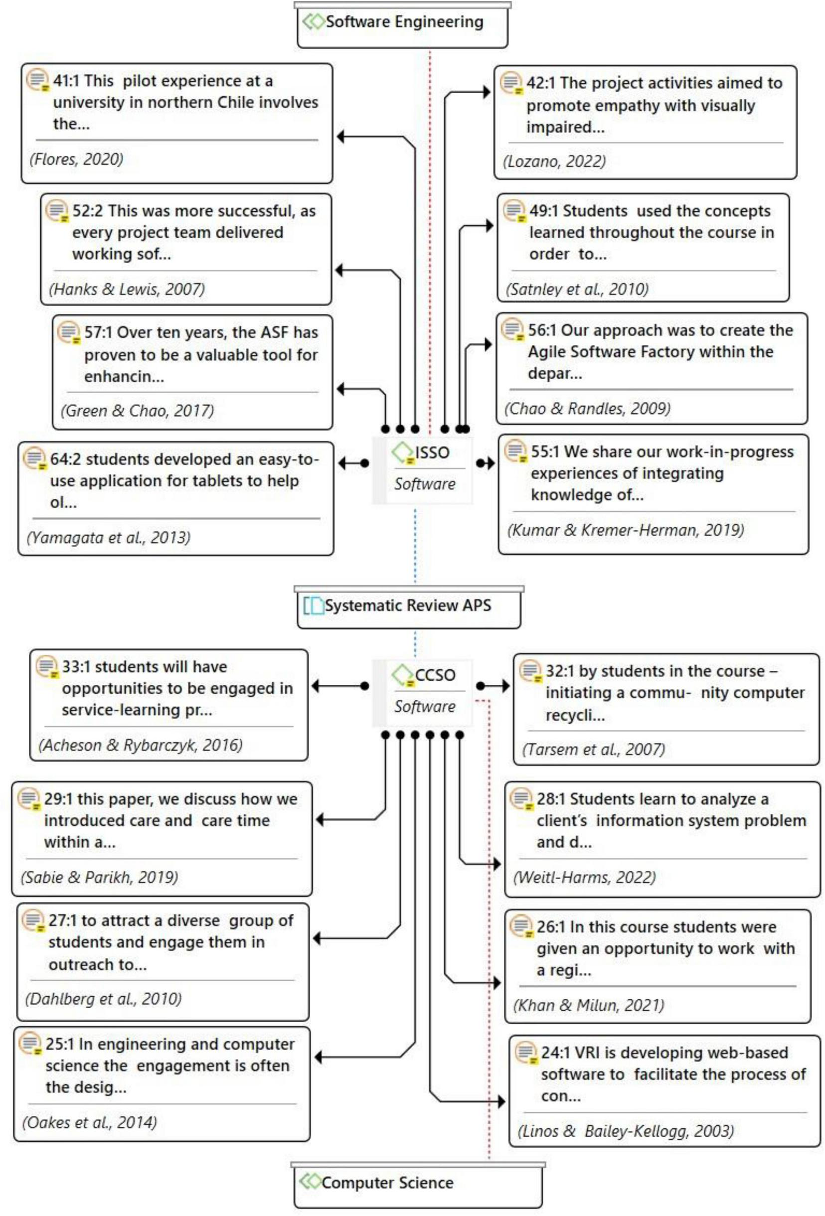
Evidence is shown in Figures 3–5 as a complement to the data provided in Figure 2 for the most frequent areas and codes. Figure 3 presents the evidence of the studies of the two fields of knowledge with the largest number of codes: code ISSO (Software) in the case of Software Engineering, and code CCSO in the case of Computer Science.
FIGURE 3

Most frequent codes with evidence.
FIGURE 4

Learning evidence.
FIGURE 5

Social groups.
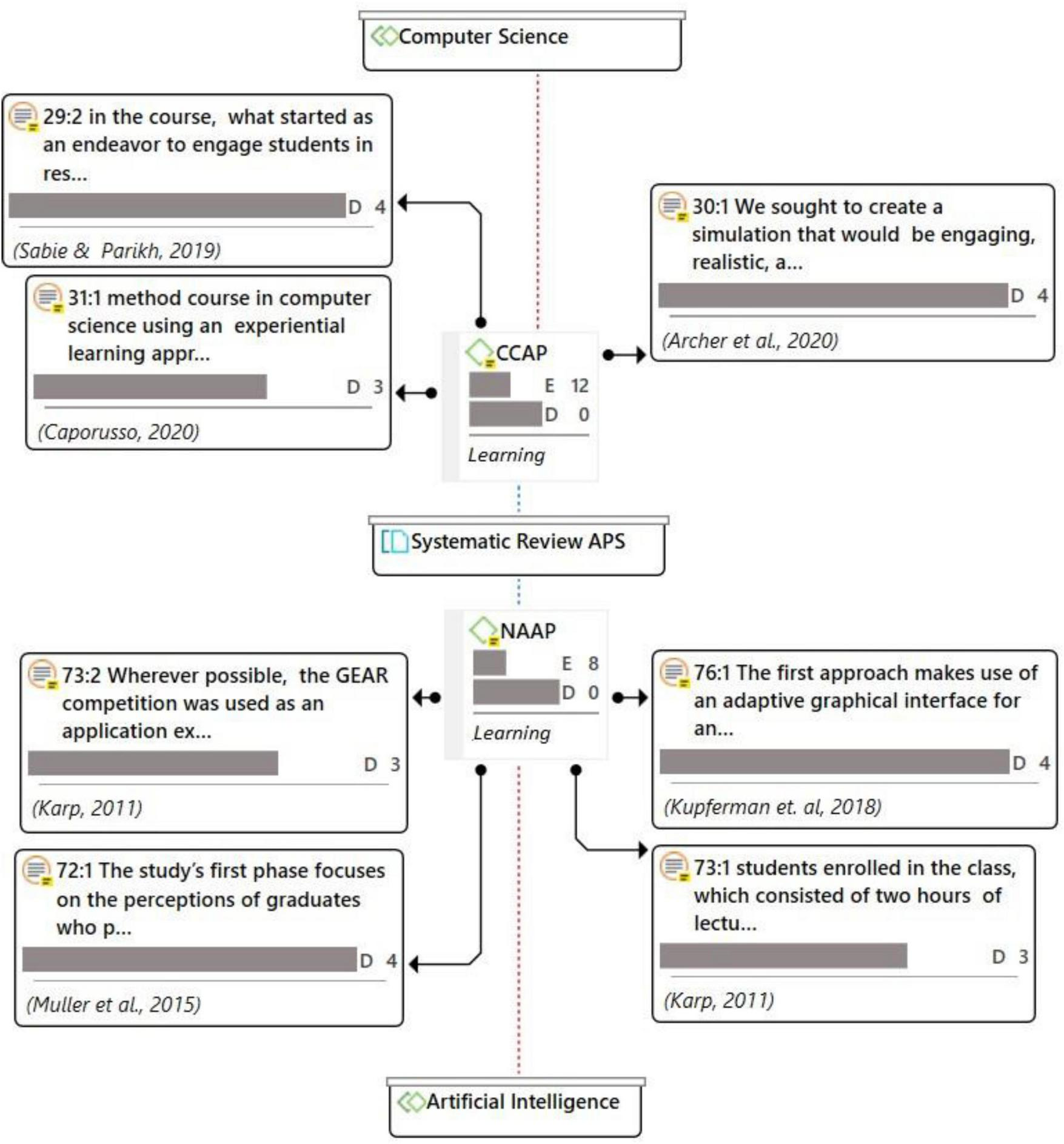
Figure 4 reflects the studies in Computer Science and Artificial Intelligence that were focused on learning as a relevant topic of SL. Computer Science includes works related to the school-university association to support computer science teaching and the analysis, design and implementation of computer programmes and database projects for companies/NGOs/institutions. Artificial Intelligence shows studies that allude to courses for primary and secondary education about robotic competence, artificial intelligence solutions to help people with special needs, and educational software for children with autism spectrum disorder using humanoid robots to promote the development of social interaction skills.
As is shown in Figure 2, the social groups code is also among the most frequent. Figure 5 presents evidence for the areas of: Architecture (ARCS) (environmental projects to preserve natural/cultural resources; design of a primary school yard; planning of a center for community development and sustainable infrastructure; and reuse of old trains to develop housing and working environments in a specific community) (Albright et al., 2020; Corroto, 2014; Cowan et al., 2013; Treviño and Cobreros Rodríguez, 2019); Computer Science (CCCS) (“attracting a group of students with diversity and involve them in dissemination activities among younger students to help create a line of work in computer science” (Dahlberg et al., 2010, p. 169); “VRI is developing a web-based software to facilitate the process of connecting volunteers to the adequate opportunities” (Linos and Bailey-Kellogg, 2003, p. 336); “In computer engineering and science, commitment usually lies in the design, execution and support of projects for NGOs, human service agencies, educational institutions and governmental agencies” (Oakes et al., 2014, p. 1); “students learn to analyze the problem of the information system of a client and to determine the requirements for the solution; design an adequate database solution; use tools for software design and development; communicate and interact with a client at a professional level; prepare effective documentation; and ethically interact with all the people involved in a project (Weitl-Harms, 2022, p. 243); Computer Engineering (IICS) (“students will design and implement a cost-free and remote web-development workshop (Kearney-Volpe et al., 2021); “design of smart cards to pay for commute trips, transportation cards for older and vulnerable people” (Clua and Feldgen, 2020); “design and implementation of a cost-free and remote web-development workshop to present HTML, CSS and JavaScript to users of a community” (Kearney-Volpe et al., 2021); and the students visit local governmental and non-profit agencies to offer solutions to computer problems (Al-Khasawneh and Hammad, 2015). Han-Ying et al. (2015, p.5) “designed a classification model using naive Bayesian networks to predict the benefits of service-learning perceived by the students; by linking the personal profiles of the students and their comments about the service-learning experiences, we can predict their attitudes (level of perceived benefits) toward service-learning.”
Conclusions and implications
In the systematic review that was carried out, we identified the SL projects and their topics in the fields of Architecture, Computer Science, Software Engineering, Computer Engineering, Artificial Intelligence, and Computer Languages and Systems, considering the agreed categories of accessibility, learning, social groups, courses, devices, games, environment, landscaping, heritage, software and web.
The most relevant conclusions include that most of the articles refer to theoretical aspects about SL programmes. The largest number of SL programmes are found in Architecture, Computer Science and Software Engineering. Regarding the addressed topics, most of the studies refer to social groups, software, learning and accessibility.
In the area of Architecture, most of the SL studies refer to topics related to infrastructure for social groups and the use of computer methodologies for software development. They highlight themes such as: the design and planning of green areas in neighbor and/or university communities; the creation of functional areas; the remodeling of parks, pavements and accessible public spaces; the design and construction of homes for families in need; participatory urban planning; and the design and preparation of rural houses. In Computer Science, the topics are related to: the design and implementation of computer programmes; the creation of data systems in community profiles to detect needs; the development of workshops about technological challenges; the creation of school-university networks for computer science teaching; and support for social groups about recycling and setting functional personal computers and socially relevant systems. In the area of Software Engineering, the most frequent topics were: the development of software applications for attention to people with disabilities; the creation of educational software and tutorial programmes; and the design of courses and workshops about the ethical impact of technologies. In Computer Engineering, most of the studies refer to social groups with, for example: the creation of webs accessible for people with visual, auditory, cognitive, physical, neurological and speech disabilities; the design and elaboration of low-cost devices in cooperation with communities in need; software for people with Alzheimer’s disease; and the development of computer-assisted, educational, leisure products for children with disabilities. In the area of Artificial Intelligence, the studies addressed: courses about robotics for primary and secondary education students; artificial intelligence solutions to help people with special needs; and educational software for children with autism spectrum disorder using humanoid robots to promote the development of social interaction skills. All these programmes are carried out in companies, NGOs, non-profit organizations, educational centres, neighbor associations, and other institutions.
To conclude the analysis of this systematic review, we propose a reflection and a challenge to encourage the analyzed fields of knowledge to adapt their subjects to the realities of the world of work and to the demands of community and socioeducational services (Wolfand et al., 2022). SL programmes allow improving the personal and social skills of students and to develop software applications in a labor context that is similar to the professional context, based on the experience of faculty members for the development of projects, addressing needs defined with older people, people with disabilities, and disadvantaged environments. In many of the analyzed studies, the authors propose that, with SL programmes, students reduce their dropout rate and familiarize with solidarity through the introduction of technology (Chen et al., 2021; Díaz-García and y López De Asiain, 2022; George et al., 2020; Mouza et al., 2021; Sulaiman et al., 2020; Wolfand et al., 2022).
Following the contributions of improvement for the development of SL programmes, we agree with Han-Ying et al. (2015) in the design of future studies to enrich the predictor variables from the profile of the students and the internal responses. Similarly, we agree with Treviño and Cobreros Rodríguez (2019) that the work of the students and the community must result in the co-design of propositions of high social impact through key strategic actions that include the construction of small-scale and environmentally responsible projects, balancing the need to preserve the natural/cultural resources. The learning of university students in SL programmes is a booming pedagogy in higher education in these fields of knowledge. Thus, we propose the development of this methodology as a potential tool to increase the participation of students, as well as their diversity in the analyzed knowledge areas (Clua and Feldgen, 2020; Muller et al., 2015; Oakes et al., 2014).
This study is framed within a project about the design of Entrepreneurship and service-learning (SL) programmes, organized and funded by the Secretariat of Educational Innovation of the University of Seville during the years 2023 and 2024.
Statements
Author contributions
MR-G: Conceptualization, Supervision, Validation, Writing – original draft, Writing – review and editing. RO-S: Conceptualization, Data curation, Writing – original draft, Writing – review and editing. SD-M: Formal analysis, Methodology, Supervision, Writing – original draft, Writing – review and editing. Cd-C-R: Conceptualization, Data curation, Writing – original draft.
Funding
The author(s) declare that financial support was received for the research, authorship, and/or publication of this article. This study is framed within a project about the design of Entrepreneurship and Service-Learning (SL) Programmes, organized and funded by the Secretariat of Educational Innovation of the University of Seville during the years 2023 and 2024.
Conflict of interest
The authors declare that the research was conducted in the absence of any commercial or financial relationships that could be construed as a potential conflict of interest.
Generative AI statement
The authors declare that no Generative AI was used in the creation of this manuscript.
Publisher’s note
All claims expressed in this article are solely those of the authors and do not necessarily represent those of their affiliated organizations, or those of the publisher, the editors and the reviewers. Any product that may be evaluated in this article, or claim that may be made by its manufacturer, is not guaranteed or endorsed by the publisher.
References
1
AchesonL.RyharczykR. (2016). “Integrating career development into computer science undergraduate curriculum,” in Proceedings of the 11th international conference on computer science & education (ICCSE), Sydney, 177–181. 10.1109/ICCSE.2016.7581576
2
AlbrightD.ErsoyU.PlumbleeJ. (2020). Sostenibilidad en el entorno construido para la mitigación del cambio climático: SBE19 Thessaloniki 23–25 de octubre de 2019.Thessaloniki, 40. 10.1088/1755-1315/410/1/012090
3
Al-KhasawnehA.HammadB. K. (2015). Implementation of service learning and civic engagement for students of computer information systems through a course project at the Hashemite University.J. Educ. Inform.31181–193. 10.3233/EFI-150951
4
Álvarez CastilloJ. L.Martínez UsarraldeM. J.GonzálezH.Buenestado FernándezM. (2017). El aprendizaje-servicio en la formación del profesorado de las universidades españolas.Rev. Española Pedagogía75199–217. 10.22550/REP75-2-2017-02
5
AmadeiB. A. (2018). Global engineering education for a small planet.Albuquerque, NM: World Engineering Education Forum-Global Engineering Deans Council (WEEF-GEDC), 1–6. 10.1109/WEEF-GEDC.2018.8629617
6
ArcherA.SederbergD.SandsP. (2020). The search for exoplanets: A Capstone project in service learning and outreach.Phys. Teacher58356–358. 10.1119/1.5145536
7
BandiS.DustkerS. M.KandakatlaR.OakesW.KotabagiS. (2021). “Enablers and barriers to implementing service-learning in India - a case-study of two service-learning models integrated into undergraduate engineering curriculum,” in 2021 World engineering education forum/global engineering deans council (WEEF/GEDC), Madrid, 241–249. 10.1109/WEEF/GEDC53299.2021.9657399
8
Bermúdez AguilarA.González SosaW. J. (2022). “Un robot para la interacción social con niños con autismo,” in Proceedings of the Congreso Internacional de Mecatrónica Control e Inteligencia Artificial (CIMCIA), (Estado de México: UNAM, FESC).
9
BirzerC. H.HamiltonJ. (2019). Humanitarian engineering education fieldwork and the risk of doing more harm than good.Aust. J. Eng. Educ.2451–60. 10.1080/22054952.2019.1693123
10
CaporussoN. (2020). An experiential learning approach to research methods in computer science based on SMART goals.Opatija: MIPRO, 802–807. 10.23919/MIPRO48935.2020.9245158
11
CarcelénR. (2019). Active learning methodologies in architectural projects and its impact on the motivation of university students.Innov. Educ.2995–108. 10.15304/ie.29.5918a
12
Castanheira PaísS.Silva DíasT.BenícioD. (2022). Connecting higher education to the labour market: The experience of service learning in a Portuguese University.Educ. Sci.121–14. 10.3390/educsci12040259
13
ChanC. K. Y. (2012). Evaluación de los tipos de servicio comunitario de aprendizaje experiencial en la disciplina de la ingeniería.Eur. J. Eng. Educ.3729–38. 10.1080/03043797.2011.644763
14
ChaoJ.RandlesM. (2009). “Agile software factory for student service learning,” in Proceedings of the IEEE COMPUTER SOC. 22ND Conference on software engineering education and training, Hyderabad, 34–40.
15
ChenB. H.HuangT. F.ChouS. C. (2021). “Research on teaching effectiveness of computational thinking based on service learning,” in Proceedings of the international conference on technologies and applications of artificial intelligence (TAAI), Taichung, 155–161. 10.1109/TAAI54685.2021.00037
16
CluaO.FeldgenM. (2020). “Experiences in service learning as capstone courses,” in Proceedings of the IEEE world engineering education conference (EDUNINE), Guatemala City. 10.1109/EDUNINE48860.2020
17
CorrotoC. (2014). When you have a hammer in your hand, everything looks like a nail. The architecture of service learning.Qual. Res. J.14103–118. 10.1108/QRJ-07-2013-0043
18
CowanD. J.HillK.FrankM. A. (2013). “Adaptive re-use: The architecture of re-purposing existing objects,” in Paper presented at 2013 ASEE Annual Conference & Exposition, Atlanta. 10.18260/1-2-19155
19
DahlbergT.BarnesT.BuchK.BeanK. (2010). Applying service learning to computer science: attracting and engaging under-represented students.Comp. Sci. Educ.20169–180. 10.1080/08993408.2010.492164
20
Díaz-GarcíaV.y López De AsiainM. (2022). Aprendizaje-servicio en la docencia de la arquitectura: presupuestos participativos y los Objetivos de Desarrollo Sostenible.ACE Arch. City Environ.16:10528. 10.5821/ace.16.48.10528
21
EsguevillasD.TriviñoF. G.PsegiannakiK. (2019). “Los limites de la ciudad y el rol del arquitecto,” in Proceedings of the VII Jornadas sobre Innovación Docente en Arquitectura (JIDA’19), Escuela Técnica Superior de Arquitectura de Madrid, 14 y 15 de Noviembre de 2019, edsEn García EscuderoD.MilàB. (Madrid). 10.5821/jida.2019.8307
22
FarooqM. S.SalamM.JaafarN.FayolleA.AyuppK.Radovic-MarkovicM.et al (2017). Acceptance and use of lecture capture system (LCS) in executive business studies: extending UTAUT2.Interactive Technol. Smart Educ.14329–348. 10.1108/ITSE-06-2016-0015
23
FarooqM. S.SalamM.RehmanS.FayolleA.JaafarN.AyuppK. (2018). Impact of support from social network on entrepreneurial intention of fresh business graduates: a structural equation modeling approach.Educ. Train.60335–353. 10.1108/ET-06-2017-0092
24
FloresV. (2020). Improving students’ learning skills for developing a software project using active learning techniques: Service-learning and agile software development.Int. J. Eng. Educ.361492–1504.
25
FranciscoA.MolinerL. (2010). El Aprendizaje Servicio en la Universidad: Una estrategia en la formación de ciudadanía crítica.Rev. Electrón. Int. Formación Prof.1369–77.
26
García GómezT. (2011). Aportaciones ciudadanas desde el servicio de aprendizaje: universidad, escuela y comunidad conectadas.Rev. Interuniv. Formación Prof.25125–141.
27
García RomeroD.LaluezaJ. L. (2019). Procesos de aprendizaje e identidad en aprendizaje-servicio universitario: una revisión teórica.Educación XX12245–68. 10.5944/educXX1.22716
28
GeorgeS.MenonR.ThevanoorP.TharakanJ. (2020). Service learning in engineering education: A study of student-participatory survey for urban canal rejuvenation in Kochi, India.Proc. Comp. Sci.172263–269. 10.1016/j.procs.2020.05.042
29
GreenR. C.ChaoJ. T. (2017). “Ten years of the agile software factory for software engineering education and training,” in Proceedings of the 30th IEEE conference on software engineering education and training (CSEE&T), Savannah, GA, 182–186. 10.1109/CSEET.2017.36
30
HanksB. (2007). “Becoming agile using service learning in the software engineering course,” in AGILE, Proceedings, edsMaurerF.DaviesR.MelnikG.PolliceG. Washington, DC, 121–127. 10.1109/AGILE.2007.18
31
Han-YingK.Yu-TsengW.Chia-HuiH.Pao-LienL.Jen-YeuC. (2015). Assessment and classification of service learning: A case study of CS/EE students.Sci. World J.2014:183732. 10.1155/2014/183732
32
HollandJ.MadeyG. (2019). “Best-practices for student-run service learning organizations: A case study from higher education,” in Proceedings of the IEEE Frontiers in Education Conference (FIE), Covington, KY, 1–8. 10.1109/FIE43999.2019.9028626
33
JonesS. R.LePeauL. A.RobbinsC. K. (2013). Exploring the possi-bilities and limitations of service-learning: A critical analysis of college student narratives about HIV/AIDs.J. Higher Educ.84213–239.
34
JordaanM.MennegaN. (2022). Community partners’ experiences of service-learning in higher education in a community engagement module.Rev. Invest. Aplicada Educ. Super.14394–408. 10.1108/JARHE-09-2020-0327
35
KarpT. (2011). “Teaching a service learning introductory engineering course - lessons learned and improvements made,” in Proceedings of the 41st ASEE/IEEE Frontiers in Education Conference. October 12-15, 2011, SDF1E-1, Rapid City.
36
Kearney-VolpeC.FleetC.OhshiroK.AlfaroV.HurstA. (2021). “Hacer que lo esquivo sea más tangible: herramientas y técnicas remotas para enseñar desarrollo web a usuarios de lectores de pantalla,” in Proceedings of the En Actas de la 18. Conferencia Internacional Web para Todos (W4A ’21), (New York, NY: Association for Computing Machinery), 1–14. 10.1145/3430263.3452418
37
KhanA.MilunK. (2021). “Designing diversity, service, and active learning for the common good in an undergraduate computer science course,” in Proceedings of the international conference on computational science and computational intelligence (CSCI), Las Vegas, NV, 1014–1020. 10.1109/CSCI54926.2021.00219
38
KiersA. H.de la PeñaD.NapawanN. C. (2020). Direcciones futuras: becas comprometidas y la crisis climática.Tierra9:304.
39
KumarS.Kremer-HermanN. (2019). Integrating ethics across computing: An experience report of three computing courses engaging ethics and societal impact through roleplaying, case studies, and service learning.Proceedings of the IEEE frontiers in education conference (FIE), Covington, KY, 1–5. 10.1109/FIE43999.2019.9028568
40
KupfermanS.HadfieldS.WhiteC.WildeJ.ValentineW.HarrisonP.et al (2018). “Real world service learning: educating undergraduate software engineers by programming humanoid nao and pepper robots to foster social interaction development for children with autism,” in Proceedings of the EDULEARN18: 10TH International conference on education and new learning technologies, edsChovaL. G.MartínezA. L.TorresI. C., Madrid10682–10688.
41
LeungB. (2016). Service-learning in building engineering by use of interdisciplinary field education.J. Higher Educ. Outreach Engage.207–24.
42
LinosP. K.Bailey-KelloggC. (2003). “Service learning in software engineering and maintenance,” in Proceedings of the international conference on software maintenance, Madrid336–336.
43
LozanoO. R. (2022). PRINT3D, a service-learning project for improving visually impaired accessibility through educational 3D printing.J. Pre-College Eng. Educ. Res. (J-PEER)12:5. 10.7771/2157-9288.1324
44
MeyerC. L.HarnedM.SchaadA.SunderK.PalmerJ.TinchC. (2016). Inmate education as a service learning opportunity for students: preparation, benefits, and lessons learned.Teach. Psychol.43120–125. 10.1177/0098628316636278
45
MouzaC.SheridanS.LavigneN. C.PollockL. (2021). Preparing undergraduate students to support K-12 computer science teaching through school-university partnerships: Reflections from the field.Comp. Sci. Educ.33, 1–27. 10.1080/08993408.2021.1970435
46
MullerO.ShalitN.BenyaminB. (2015). Students of engineering on behalf of people with disabilities: Evaluating the impact of an institution’s flagship Project.IEEE Front. Educ. Conf.20151–5. 10.1109/FIE.2015.7344326
47
OakesW. C.ZoltowskiC. B.DrummondM. (2014). Dissemination of community engagement in engineering and computing.IEEE Front. Educ. Conf. Proc.20141–7. 10.1109/FIE.2014.7044371
48
OsmanR.PetersenN. (2010). Compromiso de los estudiantes con el compromiso: el caso de los estudiantes de formación docente en la educación superior en Sudáfrica.Br. J. Educ. Stud.58407–419.
49
PageM. J.McKenzieJ. E.BossuytP. M.BoutronI.HoffmannT. C.MulrowC. D.et al (2021). The PRISMA 2020 statement: An updated guideline for reporting systematic reviews.BMJ372:71. 10.1136/bmj.n71
50
PetrovL. A. (2013). A pilot study of service-learning in a Spanish heritage speaker course: Community engagement, identity, and language in the Chicago area.Hispania96310–327.
51
RegoM. A.MoledoM.NúnezI. M. (2020). El Aprendizaje-Servicio y la Educación Universitaria. Hacer Personas Competentes.Octaedro, Madrid
52
RiajiT. R.El HassaniS.AlaouiF. E. M. (2021). “Engineering service-learning: concept, objectives, and implementations,” in Proceedings of the 7th International Conference on Education and Technology (ICET), Malang, 111–116. 10.1109/ICET53279.2021.9575096
53
Romero ArizaM.Pérez FerraM. (2009). Cómo motivar a aprender en la Universidad: una estrategia fundamental contra el fracaso académico en los nuevos modelos educativos.Rev. Iberoamericana Educ.5187–105.
54
Ruiz-PardoM.Barbero-BarreraM. D.Gesto-BarrosoB. (2018). “An approach to cooperation from the degree in fundamentals of architecture, 411–421. JIDA’18,” in Proceedings of the VI Jornadas sobre Innovación Docente en Arquitectura Zaragoza, EINA-UNIZAR, 22-23 noviembre, 2018, Zaragoza. 10.5821/jida.2018.5499
55
SabieS.ParikhT. (2019). “Cultivating care through ambiguity: lessons from a service learning course,” in Proceedings of the 2019 CHI conference on human factors in computing systems proceedings (CHI 2019), May 4–9, 2019, Glagsow, 12. 10.1145/3290605.3300507
56
SalamM.IskandaraD.Hanani Abang, IbrahimaD.FarooqbM. S. (2019). Technology integration in service-learning pedagogy: A holistic framework.Telematics Inform.38257–273. 10.1016/j.tele.2019.02.002
57
StanleyL.PageL.PlumbC. (2010). “Designing for the disabled in the engineering classroom,” in Proceedings of the 40th ASEE/IEEE frontiers in education conference T2D-1, October 27, Washington, DC. 10.1109/FIE.2010.5673410
58
SulaimanS.Mohd ShahrolS. J.Abd SamadA. R. (2020). “Service learning in application development course: A case study of a rural community engagement ICSCA 2020,” in Proceedings of the 2020 9th International Conference on Software and Computer Applications February 158-162, New York, NY. 10.1145/3384544.3384601
59
SuspitsynaT. (2012). Higher education for economic advancement and engaged citizenship: An analysis of the U.S. Department of Education discourse.J. Higher Educ.8349–72.
60
TreviñoJ.Cobreros RodríguezC. (2019). “Diseño rural democrático: diseño participativo y servicio de aprendizaje estrategias de desarrollo sostenible para promover la mentalidad cívica en el desarrollo comunitario,” in Proceedings of the Hacia un nuevo panorama de la INNOVACIÓN, 1336. 21 Congreso Internacional de Educación en Ingeniería y Diseño de Producto (E y PDE), edsEn BohemiaE.KovacevicA.DólarL.BriscoR.EvansD.GriersonH.et al (Glasgow: Univ Strathclyde Technol & Innovat Ctr).
61
Weitl-HarmsS. (2022). “Database service-learning projects: Addressing community needs while measuring and meeting computer science learning outcomes,” in Proceedings of the 10th International Conference on Information and Education Technology (ICIET 2022), Matsue, 239–243. 10.1109/ICIET55102.2022.9779002
62
WolfandJ. M.BierylaK. A.IvlerC. M.SymonsJ. E. (2022). Exploring an engineer’s role in society: Service learning in a first-year computing course.IEEE Trans. Educ.65568–574.
63
YamagataC.KowtkoM.CoppolaJ. F.JoyceS. (2013). “Mobile app development and usability research to help dementia and Alzheimer patients,” in Proceedings of the 9. Conferencia anual sobre sistemas, aplicaciones y tecnología de IEEE Long Island (LISAT), 1–6. 10.1109/LISAT.2013.6578252
Summary
Keywords
higher education, service-learning, engineering, architecture, employability
Citation
Rodríguez-Gallego MR, Ordóñez-Sierra R, Domene-Martos S and de-Cecilia-Rodríguez C (2024) Company-university intersections through service-learning (SL): a systematic review. Front. Educ. 9:1501899. doi: 10.3389/feduc.2024.1501899
Received
25 September 2024
Accepted
25 October 2024
Published
04 December 2024
Volume
9 - 2024
Edited by
José Gijón Puerta, University of Granada, Spain
Reviewed by
Vicente Alfonso-Benlliure, University of Valencia, Spain
Mᵃ Teresa Castilla Mesa, Universidad de Málaga, Spain
Updates
Copyright
© 2024 Rodríguez-Gallego, Ordóñez-Sierra, Domene-Martos and de-Cecilia-Rodríguez.
This is an open-access article distributed under the terms of the Creative Commons Attribution License (CC BY). The use, distribution or reproduction in other forums is permitted, provided the original author(s) and the copyright owner(s) are credited and that the original publication in this journal is cited, in accordance with accepted academic practice. No use, distribution or reproduction is permitted which does not comply with these terms.
*Correspondence: Margarita R. Rodríguez-Gallego, margaguez@us.esSoledad Domene-Martos, sdomene@us.es
†ORCID: Margarita R. Rodríguez-Gallego, orcid.org/0000-0001-6959-4829; Rosario Ordóñez-Sierra, orcid.org/0000-0002-8563-9975; Soledad Domene-Martos, orcid.org/0000-0002-1571-6189; Cristina de-Cecilia-Rodríguez, orcid.org/0000-0001-9950-9859
Disclaimer
All claims expressed in this article are solely those of the authors and do not necessarily represent those of their affiliated organizations, or those of the publisher, the editors and the reviewers. Any product that may be evaluated in this article or claim that may be made by its manufacturer is not guaranteed or endorsed by the publisher.