ORIGINAL RESEARCH article
Front. Phys.
Sec. Interdisciplinary Physics
This article is part of the Research TopicAI for Physics and Physics for AIView all articles
LSA-YOLO: A Bearing Surface Defect Detection Method Based on Low-Order Response Aggregation and Progressive Attention
Provisionally accepted- 1Fault of Software, Liaoning Technical University, Huludao, Liaoning , 125105, China, Huludao, China
- 2Faculty of Electrical and Control Engineering, Liaoning Technical University, Huludao, Liaoning , 125105, China, Huludao, China
Select one of your emails
You have multiple emails registered with Frontiers:
Notify me on publication
Please enter your email address:
If you already have an account, please login
You don't have a Frontiers account ? You can register here
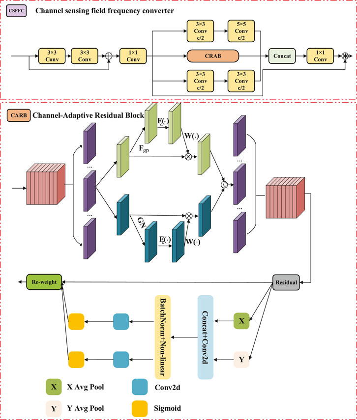
Bearing defect detection is crucial for equipment safety and maintenance costs, but challenges remain under complex textured backgrounds, reflective stains, and irregular defect shapes. This paper presents the LSA-YOLO method for industrial field applications, which strengthens detail retention through low-order feature aggregation, improves irregular defect representation through multi-scale residual modeling, and enhances anti-interference ability via a progressive spatial attention mechanism, without the need for additional annotations or complex post-processing. Experimental results on a bearing surface defect dataset show that LSA-YOLO achieves a good balance between precision and efficiency, with an F1 score of 88.1% and mAP@0.5 of 92.6%, significantly outperforming the baseline model. This method is suitable for online quality inspection scenarios, and relevant training details and limitations are discussed in the paper.
Keywords: Bearing defect detection, Industrial vision, Multi-scale Feature Processing, attention mechanism, Robust detection
Received: 11 Oct 2025; Accepted: 14 Nov 2025.
Copyright: © 2025 Jin, Li, Huang and Peng. This is an open-access article distributed under the terms of the Creative Commons Attribution License (CC BY). The use, distribution or reproduction in other forums is permitted, provided the original author(s) or licensor are credited and that the original publication in this journal is cited, in accordance with accepted academic practice. No use, distribution or reproduction is permitted which does not comply with these terms.
* Correspondence: Haibo Jin, jinhaibo@lntu.edu.cn
Disclaimer: All claims expressed in this article are solely those of the authors and do not necessarily represent those of their affiliated organizations, or those of the publisher, the editors and the reviewers. Any product that may be evaluated in this article or claim that may be made by its manufacturer is not guaranteed or endorsed by the publisher.
