ORIGINAL RESEARCH article
Front. Plant Sci.
Sec. Sustainable and Intelligent Phytoprotection
This article is part of the Research TopicSmart Plant Pest and Disease Detection Machinery and Technology: Innovations for Sustainable AgricultureView all 8 articles
Object Detection Algorithm For Eggs Of Pomacea Canaliculata In Paddy Field Environment
Provisionally accepted- Chengdu University of Technology, Chengdu, China
Select one of your emails
You have multiple emails registered with Frontiers:
Notify me on publication
Please enter your email address:
If you already have an account, please login
You don't have a Frontiers account ? You can register here
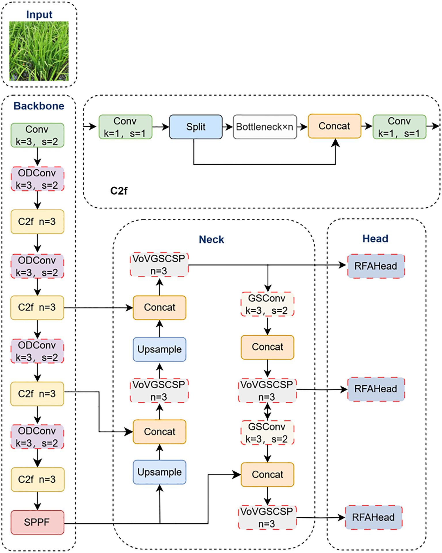
As an invasive species in China, Pomacea canaliculata severely impacts crop quality and yield, necessitating effective monitoring for food security. To address challenges in detecting its eggs in paddy fields—including feature contamination, stem and leaf occlusion, and dense targets—we propose an enhanced YOLOv8n-based algorithm. The method introduces Omni-Dimensional Dynamic Convolution (ODConv) in the backbone network to improve target feature extraction, constructs a Slim-Neck structure to optimize feature processing efficiency, and designs a Receptive-Field Attention Head (RFAHead) for detection refinement. Experimental results demonstrate that the improved model achieves 3.3% and 4.2% higher mAP@0.5 and mAP@0.5:0.95 than the original YOLOv8. It outperforms Faster R-CNN, YOLOv3-tiny, YOLOv5, YOLOv6, YOLOv7-tiny, YOLOv9-t, YOLOv10n, and YOLOv11n by 18.2%, 12.4%, 5.2%, 10.8%, 11.6% 5.0%, 3.8%, and 3.4% in mAP@0.5, and 20.6%, 17.5%, 8.1%, 15.6%, 16.1%, 7.0%, 7.7% and 6.5% in mAP@0.5:0.95, respectively. Visual analysis confirms enhanced recognition of small and occluded targets through improved feature learning. This model enables accurate and rapid detection of Pomacea eggs in rice fields, offering technical support for invasive species control.
Keywords: eggs of Pomacea canaliculata, Omni-Dimensional Dynamic Convolution, Slim-neck, Receptive-Field attention, YOLOv8
Received: 11 Aug 2025; Accepted: 21 Oct 2025.
Copyright: © 2025 wang, He, hu, li and Liu. This is an open-access article distributed under the terms of the Creative Commons Attribution License (CC BY). The use, distribution or reproduction in other forums is permitted, provided the original author(s) or licensor are credited and that the original publication in this journal is cited, in accordance with accepted academic practice. No use, distribution or reproduction is permitted which does not comply with these terms.
* Correspondence: Jing He, xiao00yao@163.com
Disclaimer: All claims expressed in this article are solely those of the authors and do not necessarily represent those of their affiliated organizations, or those of the publisher, the editors and the reviewers. Any product that may be evaluated in this article or claim that may be made by its manufacturer is not guaranteed or endorsed by the publisher.
